Template:
OASIS:ProductConfigurationOptionRelationship
This section specifies the template ProductConfigurationOptionRelationship.
The specification comprises a SysML Block that represents the template and an
associated Parametric Diagram that defines the templates and
PLCS PSMTemplate objects
instantiated by the ProductConfigurationOptionRelationship template.
The specification comprises the following sections:
- Section Description provides a
description of the template;
- Section Template Block specifies the SysML
Block that represents the template;
- Section Template Properties specifies
the properties, i.e. the SysML Part, Reference and Value properties of the
templates SysML Block;
- Section Template Output Ports
specifies the SysML Output Ports of the templates SysML Block. These bind to the
templates and PLCS PSM objects
instantiated by the ProductConfigurationOptionRelationship template as
described in section Template
Parametric Diagram;
- Section Template Constraints specifies
the constraints on PLCS PSMTemplate objects instantiated by the
ProductConfigurationOptionRelationship template;
- Section Template Parametric
Diagram specifies the templates and PLCS PSMTemplate objects instantiated by the
ProductConfigurationOptionRelationship template;
- Section Instantiated blocks specifies
the templates and PLCS PSMTemplate objects instantiated by the
ProductConfigurationOptionRelationship template and bound to private
parts of the template;
- Section Default instances species the
instances that have been instantiated in the template. These are used to set
the default value of blocks.
- Section Constraint blocks identifies the
constraint blocks that have been specified in this template;
- Section Example data
provides example XML data sets that have been instantiated in accordance
with this template.
NOTE
An explanation of a template and its specification is provided in
the
Template
overview
The ProductConfigurationOptionRelationship template describes how to indicate that
a product configuration is an option of another product configuration.
For instance:
- A gun configuration can be mounted on a vehicle configuration.
- A protection kit configuration can be mounted on a vehicle configuration.
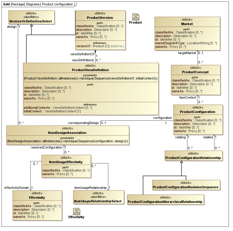
The SysML Block Definition diagram in Figure 1
shows how a Product Configuration is represented in the PLCS PSM
Figure 1 - Product configuration model
No templates have been explicitly defined as being related to the ProductConfigurationOptionRelationship template.
NOTE
The ProductConfigurationOptionRelationship template may make reference
to other templates as part of the Parametric Diagram. These are not listed
here.
Figure 2 shows the SysML Block that represents the template. The Block is an abstraction
representing a pattern of templates and PLCS PSMTemplate objects.
The properties, i.e. the SysML Block Part, Reference and Value properties, of the
template's SysML Block are described in the Template
Properties section.
The output ports shown on the template's SysML Block are described in the template output ports section.
The SysML Parametric diagrams for the template Block are shown in template parametric diagram section.
Figure 2 - Template block definition diagram for ProductConfigurationOptionRelationship
The following SysML Part, Reference, and Value properties are defined for this template:
References:
Parts:
Values:
startEffectivityDate [0..1] (Block: Ap239Ap233Psm:
DateTimeString)
The date when the relationship starts to be valid.
The following constraint, normally a uniqueness constraint, is
applicable when instantiating the DateTimeString:
rule.Ap239Ap233Psm.ExternalOwlClass.ur1
Constraint: XSDDATETIMESpecification: (OCL2.0)
self.matches('[0-9]{4}-[0-9]{2}-[0-9]{2}T[0-9]{2}:[0-9]{2}:[0-9]{2}Z')
endEffectivityDate [0..1] (Block: Ap239Ap233Psm:
DateTimeString)
The date when the relationship ends to be valid.
The following constraint, normally a uniqueness constraint, is
applicable when instantiating the DateTimeString:
rule.Ap239Ap233Psm.ExternalOwlClass.ur1
Constraint: XSDDATETIMESpecification: (OCL2.0)
self.matches('[0-9]{4}-[0-9]{2}-[0-9]{2}T[0-9]{2}:[0-9]{2}:[0-9]{2}Z')
The following output ports are defined for this template:
There are no constraints defined for this template.
This section describes the template's Parametric Diagram. The diagram details
the pattern of templates and PLCS PSMTemplate objects that are required to
represent the template ProductConfigurationOptionRelationship.
The public properties, i.e. those visible in the template's SysML block (See Figure 2) are shown on the left of a
Parametric Diagram.
NOTE
Restrictions on the reference data to be set on the public properties is
defined in the
Template Properties section.
The output ports are shown on the right of a Parametric Diagram.
PLCS PSM
objects are shaded khaki and
Templates
are shaded light green in a Parametric Diagram.
Figure 3 - Parametric diagram for ProductConfigurationOptionRelationship
The following blocks are instantiated by this template and bound to private parts
of the
template as shown in the Parametric Diagram
section:
Private Part Property:
datedEffectivity [0..1] (Template: OASIS:
DatedEffectivity)
There are no instances that have been instantiated in this template.
There are no constraint blocks defined in this template.
No example data sets have been provided for this Template.