Template: OASIS:Part

This section specifies the template Part.

The specification comprises a SysML Block that represents the template and an associated Parametric Diagram that defines the templates and PLCS PSMTemplate objects instantiated by the Part template.

The specification comprises the following sections:

NOTE    An explanation of a template and its specification is provided in the Template overview

The Part template describes how to represent a part. It covers the minimum requirements to represent a Part PartVersion and PartViewDefinition.

NOTE    In previous editions of PLCS DEXlib organization that do not version parts were recommended to set the identification of the PartVersion to "/NULL", i.e. the attribute identifier of entity Identification contains the string "/NULL" to indicate that no version information is relevant or intended. The current recommendation is to provide no versionId. This will result a single unidentified PartVersion being produced.

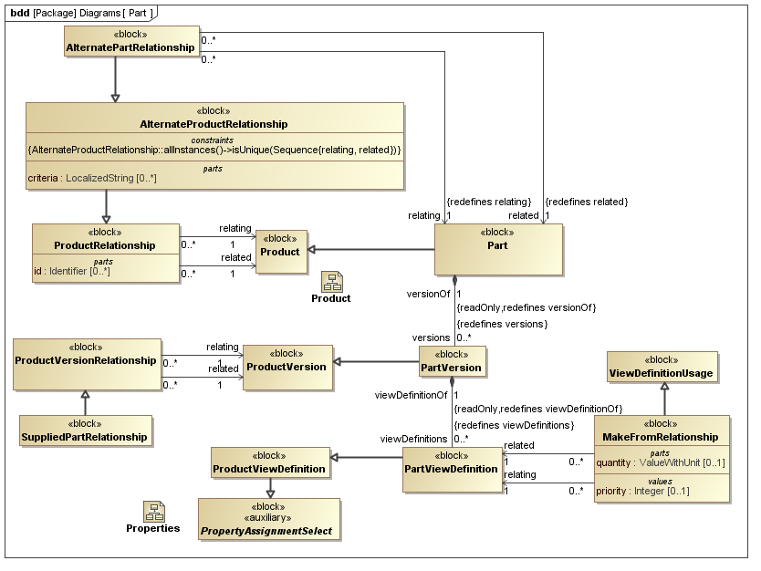
The SysML Block Definition diagram in Figure 1 shows how a Part is represented in the PLCS PSM.

Figure 1 -  Part model

No templates have been explicitly defined as being related to the Part template.

NOTE    The Part template may make reference to other templates as part of the Parametric Diagram. These are not listed here.

Figure 2 shows the SysML Block that represents the template. The Block is an abstraction representing a pattern of templates and PLCS PSMTemplate objects.

The properties, i.e. the SysML Block Part, Reference and Value properties, of the template's SysML Block are described in the Template Properties section.

The output ports shown on the template's SysML Block are described in the template output ports section.

The SysML Parametric diagrams for the template Block are shown in template parametric diagram section.

Figure 2 -  Template block definition diagram for Part

The following SysML Part, Reference, and Value properties are defined for this template:

References:
configurationStatus [0..1] (Template: OASIS:StateAssertion)
The configuration status of the part.
Parts:
ids [1..*] (Template: OASIS:Identification)
The collection of identifiers of the part. There shall be at least one identifier that is the part number. Hence there shall be at least one identifier classified to be a "Part_identification_code" or a sub-class of "Part_identification_code".
The reference data used in Template: OASIS:Identification is restricted as follows:
RDL constraint 1:
There must be one identifier that is the part number.
The reference data for:
OASIS:Identification.role -> ExternalOwlClass.class
is restricted to the following class or a subclass:
versionId [0..1] (Template: OASIS:Identification)
The identifier of the part version.
NOTE    If no versionId is specified a unique, unidentified PartVersion is created.
The reference data used in Template: OASIS:Identification is restricted as follows:
RDL constraint 1:
The identifier must be a version identifier.
The reference data for:
OASIS:Identification.role -> ExternalOwlClass.class
is restricted to the following class or a subclass:
classifications [0..*] (Template: OASIS:Classifier)
The classification of the part.
The reference data used in Template: OASIS:Classifier is restricted as follows:
RDL constraint 1:
The reference data for:
OASIS:Classifier.class -> ExternalOwlClass.class
is restricted to classes that are subclasses of the following class:
descriptions [0..*] (Template: OASIS:Descriptor)
The descriptions of the part.
viewClassifications [0..*] (Template: OASIS:Classifier)
The classification of the PartViewDefinition.
The reference data used in Template: OASIS:Classifier is restricted as follows:
RDL constraint 1:
The reference data for:
OASIS:Classifier.class -> ExternalOwlClass.class
is restricted to classes that are subclasses of the following class:
versionDescriptions [0..*] (Template: OASIS:Descriptor)
The descriptions of the version of the part, PartVersion.
viewDescriptions [0..*] (Template: OASIS:Descriptor)
The descriptions of the view of part PartViewDefinition.
names [0..*] (Template: OASIS:Name)
The names of the part

The following output ports are defined for this template:

part (Block: Ap239Ap233Psm:Part)
Enables the Block: Ap239Ap233Psm:Part instantiated by this template to be referenced when the template is used.
version (Block: Ap239Ap233Psm:PartVersion)
Enables the Block: Ap239Ap233Psm:PartVersion instantiated by this template to be referenced when the template is used.
view (Block: Ap239Ap233Psm:PartViewDefinition)
Enables the Block: Ap239Ap233Psm:PartViewDefinition instantiated by this template to be referenced when the template is used.

There are no constraints defined for this template.

This section describes the template's Parametric Diagram. The diagram details the pattern of templates and PLCS PSMTemplate objects that are required to represent the template Part.

The public properties, i.e. those visible in the template's SysML block (See Figure 2) are shown on the left of a Parametric Diagram.

NOTE    Restrictions on the reference data to be set on the public properties is defined in the Template Properties section.

The output ports are shown on the right of a Parametric Diagram.

PLCS PSM objects are shaded khaki and Templates are shaded light green in a Parametric Diagram.

Figure 3 -  Parametric diagram for Part

The following blocks are instantiated by this template and bound to private parts of the template as shown in the Parametric Diagram section:

Private Part Property:part [1] (Block: Ap239Ap233Psm:Part)
Private Part Property:partVersion [0..1] (Block: Ap239Ap233Psm:PartVersion)
Private Part Property:partViewDefinition [0..1] (Block: Ap239Ap233Psm:PartViewDefinition)
Private Part Property:combNameAndDesc [1] (Constraint Block: OASIS:Name:CombineNamesAndDescriptors)
Private Part Property:stateAsg [0..1] (Block: Ap239Ap233Psm:StateAssignment)
Private Part Property:stateAsgClassifier [0..1] (Template: OASIS:Classifier)
Private Reference Property:classConfigStatus [0..1] (Block: Ap239Ap233Psm:ExternalOwlClass)

The following constraint, normally a uniqueness constraint, is applicable when instantiating the ExternalOwlClass:

rule.Ap239Ap233Psm.ExternalOwlClass.ur1
Constraint: ur1
Specification: (OCL2.0)
ExternalOwlClass::allInstances()->isUnique(class)

Figure 3 shows the instances that have been instantiated in the template. These are used to set the default value of blocks.

Instance diagram
Figure 3 -  Model instance diagram for Part

The following instances have been created:

classPartIdentificationCode instance of Block: Ap239Ap233Psm:ExternalOwlClass.

This or a sub-class of this must be used for at least one of the ids.

There are no constraint blocks defined in this template.

The following section provides an example XML dataset that has been instantiated in accordance with this template.

Data set: Part

Part part.xml View download

This example shows the XML instantiated to represent a Part.