Template: OASIS:Observation

This section specifies the template Observation.

The specification comprises a SysML Block that represents the template and an associated Parametric Diagram that defines the templates and PLCS PSMTemplate objects instantiated by the Observation template.

The specification comprises the following sections:

NOTE    An explanation of a template and its specification is provided in the Template overview

This template describes how to represent an observation made on something such as a product or an activity. A typical observation is the symptom of a fault

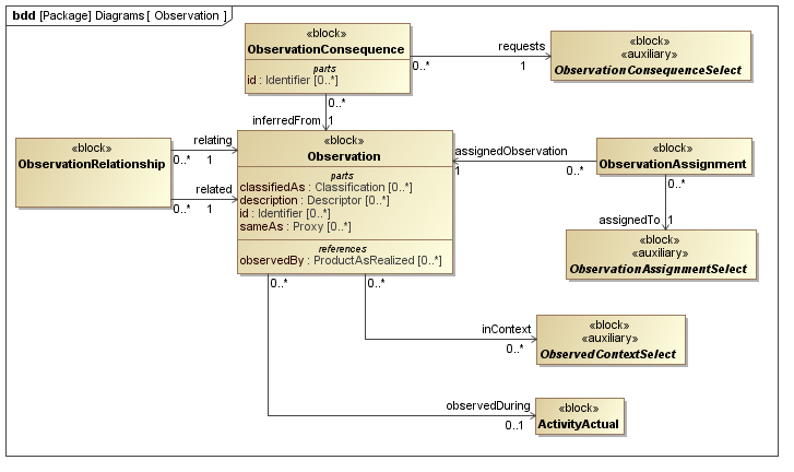
The SysML Block Definition diagram in Figure 1 shows how Observation is represented in the PLCS PSM.

Figure 1 -  Observation model

No templates have been explicitly defined as being related to the Observation template.

NOTE    The Observation template may make reference to other templates as part of the Parametric Diagram. These are not listed here.

Figure 2 shows the SysML Block that represents the template. The Block is an abstraction representing a pattern of templates and PLCS PSMTemplate objects.

The properties, i.e. the SysML Block Part, Reference and Value properties, of the template's SysML Block are described in the Template Properties section.

The output ports shown on the template's SysML Block are described in the template output ports section.

The SysML Parametric diagrams for the template Block are shown in template parametric diagram section.

Figure 2 -  Template block definition diagram for Observation

The following SysML Part, Reference, and Value properties are defined for this template:

References:
observedByEquipment [0..*] (Template: OASIS:RealizedPart)

the person or equipment that did the observing. By default this is a piece of physical equipment, represented by ProductAsRealized.

NOTE    One use of Observation is to provide a link between health monitoring equipment and the file it produces (recorded as a Document).
observedDuring [0..1] (Block: Ap239Ap233Psm:ActivityActual)

the ActivityActual that was being performed when the observation was made. The value of this attribute need not be specified.

EXAMPLE 3   An unexpected problem may be found during a maintenance activity, in which case the ActivityActual is the maintenance activity itself.
EXAMPLE 4   Aircraft health monitoring data is collected during a flight. The flight profile may be recorded using the ActivityActual.
NOTE 3   Some business rules may require that an observation is always made against an ActivityActual, while others may not require that the activity be recorded.
observedByPersOrg [0..*] (Block: Ap239Ap233Psm:OrganizationOrPersonInOrganizationSelect)

the person or organization that did the observing.

inContext [0..*] (Block: Ap239Ap233Psm:ObservedContextSelect)

the context in which the observation is made.

EXAMPLE    A problem is found during a maintenance operation. The set of contexts can include the equipment being maintained, the end product the equipment is fitted to, the activity being undertaken, the manual that describes the activity and the resources being used.
Parts:
descriptions [0..*] (Template: OASIS:Descriptor)
The description of the Observation that has been observed.
classifications [0..*] (Template: OASIS:Classifier)

The classifications of the Observation made.

NOTE    If the observation is a symptom, then is shoudl be calssifed as such using http://docs.oasis-open.org/plcs/ns/plcslib/v1.0/data/contexts/OASIS/refdata/plcs-rdl#Symptom
The reference data used in Template: OASIS:Classifier is restricted as follows:
RDL constraint 1:
The reference data for:
OASIS:Classifier.class -> ExternalOwlClass.class
is restricted to classes that are subclasses of the following class:
ids [1..*] (Template: OASIS:Identification)
The collection of identifiers of the observation.
The reference data used in Template: OASIS:Identification is restricted as follows:
RDL constraint 1:
The id must be classified as a Observation_identification_code or a subclass thereof.
The reference data for:
OASIS:Identification.role -> ExternalOwlClass.class
is restricted to the following class or a subclass:
names [0..*] (Template: OASIS:Name)
The collection of names of the observation.
Values:
dateObserved [0..1] (Block: Ap239Ap233Psm:DateTimeString)
The date/time when the Observation was made.

The following constraint, normally a uniqueness constraint, is applicable when instantiating the DateTimeString:

rule.Ap239Ap233Psm.ExternalOwlClass.ur1
Constraint: XSDDATETIME
Specification: (OCL2.0)
self.matches('[0-9]{4}-[0-9]{2}-[0-9]{2}T[0-9]{2}:[0-9]{2}:[0-9]{2}Z')

The following output ports are defined for this template:

observation (Block: Ap239Ap233Psm:Observation)
Enables the Block: Ap239Ap233Psm:Observation instantiated by this template to be referenced when the template is used.

There are no constraints defined for this template.

This section describes the template's Parametric Diagram. The diagram details the pattern of templates and PLCS PSMTemplate objects that are required to represent the template Observation.

The public properties, i.e. those visible in the template's SysML block (See Figure 2) are shown on the left of a Parametric Diagram.

NOTE    Restrictions on the reference data to be set on the public properties is defined in the Template Properties section.

The output ports are shown on the right of a Parametric Diagram.

PLCS PSM objects are shaded khaki and Templates are shaded light green in a Parametric Diagram.

Figure 3 -  Parametric diagram for Observation

The following blocks are instantiated by this template and bound to private parts of the template as shown in the Parametric Diagram section:

Private Part Property:observation [1] (Block: Ap239Ap233Psm:Observation)
Private Part Property:observationDate [0..1] (Block: Ap239Ap233Psm:DateTimeAssignment)
Private Reference Property:classDateOfObservation [0..1] (Block: Ap239Ap233Psm:ExternalOwlClass)

The following constraint, normally a uniqueness constraint, is applicable when instantiating the ExternalOwlClass:

rule.Ap239Ap233Psm.ExternalOwlClass.ur1
Constraint: ur1
Specification: (OCL2.0)
ExternalOwlClass::allInstances()->isUnique(class)
Private Part Property:dateClassifier [0..1] (Template: OASIS:Classifier)
Private Part Property:persOrgAsgn [0..*] (Block: Ap239Ap233Psm:OrganizationOrPersonInOrganizationAssignment)
Private Part Property:persOrgClassifier [0..*] (Template: OASIS:Classifier)
Private Reference Property:classObserver [0..1] (Block: Ap239Ap233Psm:ExternalOwlClass)

The following constraint, normally a uniqueness constraint, is applicable when instantiating the ExternalOwlClass:

rule.Ap239Ap233Psm.ExternalOwlClass.ur1
Constraint: ur1
Specification: (OCL2.0)
ExternalOwlClass::allInstances()->isUnique(class)
Private Part Property:combNameAndDesc [1] (Constraint Block: OASIS:Name:CombineNamesAndDescriptors)

Figure 3 shows the instances that have been instantiated in the template. These are used to set the default value of blocks.

Instance diagram
Figure 3 -  Model instance diagram for Observation

The following instances have been created:

classDateActualOccurrence instance of Block: Ap239Ap233Psm:ExternalOwlClass.

This is used within the template definition to classify the date assignment.
classObserver instance of Block: Ap239Ap233Psm:ExternalOwlClass.

This is used within the template definition to classify the person organization assignment.

There are no constraint blocks defined in this template.

No example data sets have been provided for this Template.