Template: OASIS:FunctionalElement

This section specifies the template FunctionalElement.

The specification comprises a SysML Block that represents the template and an associated Parametric Diagram that defines the templates and PLCS PSMTemplate objects instantiated by the FunctionalElement template.

The specification comprises the following sections:

NOTE    An explanation of a template and its specification is provided in the Template overview

The FunctionalElement template describes how to represent the nodes or functional elements in the functional breakdown of a product.

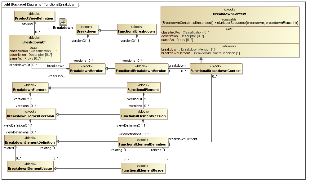
The SysML Block Definition diagram in Figure 1 shows how a functional breakdown is represented in the PLCS PSM.

Figure 1 -  Function Breakdown model.

No templates have been explicitly defined as being related to the FunctionalElement template.

NOTE    The FunctionalElement template may make reference to other templates as part of the Parametric Diagram. These are not listed here.

Figure 2 shows the SysML Block that represents the template. The Block is an abstraction representing a pattern of templates and PLCS PSMTemplate objects.

The properties, i.e. the SysML Block Part, Reference and Value properties, of the template's SysML Block are described in the Template Properties section.

The output ports shown on the template's SysML Block are described in the template output ports section.

The SysML Parametric diagrams for the template Block are shown in template parametric diagram section.

Figure 2 -  Template block definition diagram for FunctionalElement

The following SysML Part, Reference, and Value properties are defined for this template:

References:
functionalBreakdown [0..1] (Template: OASIS:FunctionalBreakdown)
The FunctionalBreakdown of which the FunctionalElement is a constituent.
Parts:
descriptions [0..*] (Template: OASIS:Descriptor)
The descriptions of the FunctionalElement.
ids [1..*] (Template: OASIS:Identification)
The collection of identifiers of the FunctionalElement.
The reference data used in Template: OASIS:Identification is restricted as follows:
RDL constraint 1:
There must be one identifier that identifies the FunctionalElement.
The reference data for:
OASIS:Identification.role -> ExternalOwlClass.class
is restricted to the following class or a subclass:
names [0..*] (Template: OASIS:Name)
The names of the FunctionalElement.
versionId [0..1] (Template: OASIS:Identification)
The identifier of the FunctionalElementVersion version.
NOTE    If no versionId is specified a unique, unidentified FunctionalElementVersion is created.
The reference data used in Template: OASIS:Identification is restricted as follows:
RDL constraint 1:
The identifier must be a version identifier.
The reference data for:
OASIS:Identification.role -> ExternalOwlClass.class
is restricted to the following class or a subclass:
classifications [0..*] (Template: OASIS:Classifier)
The classification of the FunctionalElement
The reference data used in Template: OASIS:Classifier is restricted as follows:
RDL constraint 1:
The reference data for:
OASIS:Classifier.class -> ExternalOwlClass.class
is restricted to classes that are subclasses of the following class:

The following output ports are defined for this template:

functionalBreakdownContext (Block: Ap239Ap233Psm:FunctionalBreakdownContext)
Enables the Block: Ap239Ap233Psm:FunctionalBreakdownContext instantiated by this template to be referenced when the template is used.
functionalElement (Block: Ap239Ap233Psm:FunctionalElement)
Enables the Block: Ap239Ap233Psm:FunctionalElement instantiated by this template to be referenced when the template is used.
functionalElementVersion (Block: Ap239Ap233Psm:FunctionalElementVersion)
Enables the Block: Ap239Ap233Psm:FunctionalElementVersion instantiated by this template to be referenced when the template is used.
functionalElementDefinition (Block: Ap239Ap233Psm:FunctionalElementDefinition)
Enables the Block: Ap239Ap233Psm:FunctionalElementDefinition instantiated by this template to be referenced when the template is used.

There are no constraints defined for this template.

This section describes the template's Parametric Diagram. The diagram details the pattern of templates and PLCS PSMTemplate objects that are required to represent the template FunctionalElement.

The public properties, i.e. those visible in the template's SysML block (See Figure 2) are shown on the left of a Parametric Diagram.

NOTE    Restrictions on the reference data to be set on the public properties is defined in the Template Properties section.

The output ports are shown on the right of a Parametric Diagram.

PLCS PSM objects are shaded khaki and Templates are shaded light green in a Parametric Diagram.

Figure 3 -  Parametric diagram for FunctionalElement

The following blocks are instantiated by this template and bound to private parts of the template as shown in the Parametric Diagram section:

Private Part Property:functionalElement [1] (Block: Ap239Ap233Psm:FunctionalElement)
Private Part Property:functionalElementVersion [0..1] (Block: Ap239Ap233Psm:FunctionalElementVersion)
Private Part Property:functionalElementDefinition [0..1] (Block: Ap239Ap233Psm:FunctionalElementDefinition)
Private Part Property:functionalBreakdownContext [0..1] (Block: Ap239Ap233Psm:FunctionalBreakdownContext)
Private Part Property:combNameAndDesc [1] (Constraint Block: OASIS:Name:CombineNamesAndDescriptors)

There are no instances that have been instantiated in this template.

There are no constraint blocks defined in this template.

No example data sets have been provided for this Template.