Template: OASIS:Approval

This section specifies the template Approval.

The specification comprises a SysML Block that represents the template and an associated Parametric Diagram that defines the templates and PLCS PSMTemplate objects instantiated by the Approval template.

The specification comprises the following sections:

NOTE    An explanation of a template and its specification is provided in the Template overview

The Approval template describes how to represent a formal record of the fact that items fullfil agreed criteria.

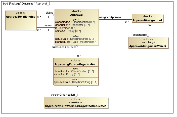
The SysML Block Definition diagram in Figure 1 shows how an Approval is represented in the PLCS PSM.

Figure 1 -  Approval model

No templates have been explicitly defined as being related to the Approval template.

NOTE    The Approval template may make reference to other templates as part of the Parametric Diagram. These are not listed here.

Figure 2 shows the SysML Block that represents the template. The Block is an abstraction representing a pattern of templates and PLCS PSMTemplate objects.

The properties, i.e. the SysML Block Part, Reference and Value properties, of the template's SysML Block are described in the Template Properties section.

The output ports shown on the template's SysML Block are described in the template output ports section.

The SysML Parametric diagrams for the template Block are shown in template parametric diagram section.

Figure 2 -  Template block definition diagram for Approval

The following SysML Part, Reference, and Value properties are defined for this template:

References:
approvedItems [0..*] (Block: Ap239Ap233Psm:ApprovalAssignmentSelect)
the items concerned by the approval
reasonForApproval [0..*] (Block: Ap239Ap233Psm:JustificationSupportAssignmentSelect)
the justification for the approval
approvingPersOrOrg [0..*] (Block: Ap239Ap233Psm:OrganizationOrPersonInOrganizationSelect)
the person or organization that performed the approval.
Parts:
ids [0..*] (Template: OASIS:Identification)
The collection of identifiers of the approval.
The reference data used in Template: OASIS:Identification is restricted as follows:
RDL constraint 1:
The id must be classified as an Approval_identification_code or a subclass thereof.
The reference data for:
OASIS:Identification.role -> ExternalOwlClass.class
is restricted to the following class or a subclass:
descriptions [0..*] (Template: OASIS:Descriptor)
the descriptions of the approval.
status [0..1] (Template: OASIS:StateAssertion)
the status of the approval.
The reference data used in Template: OASIS:StateAssertion is restricted as follows:
RDL constraint 1:
The status is represented subclasses of State_of_approval.
The reference data for:
OASIS:StateAssertion.sameAs -> ExternalOwlObject.individual
is restricted to the following class or a subclass:
names [0..*] (Template: OASIS:Name)
The names of the approval.
classifications [0..*] (Template: OASIS:Classifier)
The classification of the approval.
The reference data used in Template: OASIS:Classifier is restricted as follows:
RDL constraint 1:
The reference data for:
OASIS:Classifier.class -> ExternalOwlClass.class
is restricted to the following class or a subclass:
Values:
validDate [0..1] (Block: Ap239Ap233Psm:DateTimeString)
the date when the approval become valid.

The following constraint, normally a uniqueness constraint, is applicable when instantiating the DateTimeString:

rule.Ap239Ap233Psm.ExternalOwlClass.ur1
Constraint: XSDDATETIME
Specification: (OCL2.0)
self.matches('[0-9]{4}-[0-9]{2}-[0-9]{2}T[0-9]{2}:[0-9]{2}:[0-9]{2}Z')

The following output ports are defined for this template:

psmApproval (Block: Ap239Ap233Psm:Approval)
Enables the Block: Ap239Ap233Psm:Approval instantiated by this template to be referenced when the template is used.

There are no constraints defined for this template.

This section describes the template's Parametric Diagram. The diagram details the pattern of templates and PLCS PSMTemplate objects that are required to represent the template Approval.

The public properties, i.e. those visible in the template's SysML block (See Figure 2) are shown on the left of a Parametric Diagram.

NOTE    Restrictions on the reference data to be set on the public properties is defined in the Template Properties section.

The output ports are shown on the right of a Parametric Diagram.

PLCS PSM objects are shaded khaki and Templates are shaded light green in a Parametric Diagram.

Figure 3 -  Parametric diagram for Approval

The following blocks are instantiated by this template and bound to private parts of the template as shown in the Parametric Diagram section:

Private Part Property:approval [1] (Block: Ap239Ap233Psm:Approval)
Private Part Property:combNameAndDesc [0..1] (Constraint Block: OASIS:Name:CombineNamesAndDescriptors)
Private Part Property:approvalAsg [0..*] (Block: Ap239Ap233Psm:ApprovalAssignment)
Private Part Property:stateAsgn [0..1] (Block: Ap239Ap233Psm:StateAssignment)
Private Part Property:justification [0..*] (Template: OASIS:Justification)
Private Part Property:approvingPerOrg [0..*] (Block: Ap239Ap233Psm:ApprovingPersonOrganization)

There are no instances that have been instantiated in this template.

There are no constraint blocks defined in this template.

No example data sets have been provided for this Template.