This section specifies the template RealizedPartAssembly.
The specification comprises a SysML Block that represents the template and an
associated Parametric Diagram that defines the templates and
PLCS PSMTemplate objects
instantiated by the RealizedPartAssembly template.
The specification comprises the following sections:
- Section Description provides a
description of the template;
- Section Template Block specifies the SysML
Block that represents the template;
- Section Template Properties specifies
the properties, i.e. the SysML Part, Reference and Value properties of the
templates SysML Block;
- Section Template Output Ports
specifies the SysML Output Ports of the templates SysML Block. These bind to the
templates and PLCS PSM objects
instantiated by the RealizedPartAssembly template as
described in section Template
Parametric Diagram;
- Section Template Constraints specifies
the constraints on PLCS PSMTemplate objects instantiated by the
RealizedPartAssembly template;
- Section Template Parametric
Diagram specifies the templates and PLCS PSMTemplate objects instantiated by the
RealizedPartAssembly template;
- Section Instantiated blocks specifies
the templates and PLCS PSMTemplate objects instantiated by the
RealizedPartAssembly template and bound to private
parts of the template;
- Section Default instances species the
instances that have been instantiated in the template. These are used to set
the default value of blocks.
- Section Constraint blocks identifies the
constraint blocks that have been specified in this template;
- Section Example data
provides example XML data sets that have been instantiated in accordance
with this template.
NOTE
An explanation of a template and its specification is provided in
the
Template
overview
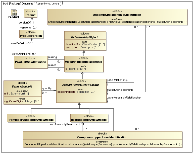
The RealizedPartAssembly template describes how to represent the parent/child relationship
betwen parts in the real world (a realized assembly)
The SysML Block Definition diagram in Figure 1
shows how a Part is represented in the PLCS PSM.
Figure 1 - Assembly structure
No templates have been explicitly defined as being related to the RealizedPartAssembly template.
NOTE
The RealizedPartAssembly template may make reference
to other templates as part of the Parametric Diagram. These are not listed
here.
Figure 2 shows the SysML Block that represents the template. The Block is an abstraction
representing a pattern of templates and PLCS PSMTemplate objects.
The properties, i.e. the SysML Block Part, Reference and Value properties, of the
template's SysML Block are described in the Template
Properties section.
The output ports shown on the template's SysML Block are described in the template output ports section.
The constraints shown on the template's SysML Block are described in the template constraints section.
The SysML Parametric diagrams for the template Block are shown in template parametric diagram section.
Figure 2 - Template block definition diagram for RealizedPartAssembly
The following SysML Part, Reference, and Value properties are defined for this template:
References:
child [1] (Block: Ap239Ap233Psm:
ProductViewDefinition)
The child part really used in the parent
The following constraint, normally a uniqueness constraint, is
applicable when instantiating the ProductViewDefinition:
rule.Ap239Ap233Psm.ExternalOwlClass.ur1
Constraint: ur1Specification: (OCL2.0)
ProductViewDefinition::allInstances()->isUnique(Sequence{viewDefinitionOf, initialContext})
Parts:
locationIndicators [0..*] (Template: OASIS:
Identification)
The collection of Identifiers that identifies the usage of the child in the assembly
in a diagram, list, chart, or on a physical piece of equipment.
Values:
startEffectivityDate [0..1] (Block: Ap239Ap233Psm:
DateTimeString)
The date when the assembly relationship starts to be valid
The following constraint, normally a uniqueness constraint, is
applicable when instantiating the DateTimeString:
rule.Ap239Ap233Psm.ExternalOwlClass.ur1
Constraint: XSDDATETIMESpecification: (OCL2.0)
self.matches('[0-9]{4}-[0-9]{2}-[0-9]{2}T[0-9]{2}:[0-9]{2}:[0-9]{2}Z')
endEffectivityDate [0..1] (Block: Ap239Ap233Psm:
DateTimeString)
The date when the assembly relationship ends to be valid
The following constraint, normally a uniqueness constraint, is
applicable when instantiating the DateTimeString:
rule.Ap239Ap233Psm.ExternalOwlClass.ur1
Constraint: XSDDATETIMESpecification: (OCL2.0)
self.matches('[0-9]{4}-[0-9]{2}-[0-9]{2}T[0-9]{2}:[0-9]{2}:[0-9]{2}Z')
The following output ports are defined for this template:
The following constraints are defined for this template:
Constraint: childTypeRestrictionSpecification: (English)
child must be an instance of either PartViewDefinition or
ProductAsIndividualView
This section describes the template's Parametric Diagram. The diagram details
the pattern of templates and PLCS PSMTemplate objects that are required to
represent the template RealizedPartAssembly.
The public properties, i.e. those visible in the template's SysML block (See Figure 2) are shown on the left of a
Parametric Diagram.
NOTE
Restrictions on the reference data to be set on the public properties is
defined in the
Template Properties section.
The output ports are shown on the right of a Parametric Diagram.
PLCS PSM
objects are shaded khaki and
Templates
are shaded light green in a Parametric Diagram.
Figure 3 - Parametric diagram for RealizedPartAssembly
The following blocks are instantiated by this template and bound to private parts
of the
template as shown in the Parametric Diagram
section:
Private Part Property:
classifyNAU [1] (Template: OASIS:
Classifier)
Private Reference Property:
classRealizedPartAss [1] (Block: Ap239Ap233Psm:
ExternalOwlClass)
The following constraint, normally a uniqueness constraint, is
applicable when instantiating the ExternalOwlClass:
rule.Ap239Ap233Psm.ExternalOwlClass.ur1
Constraint: ur1Specification: (OCL2.0)
ExternalOwlClass::allInstances()->isUnique(class)
Figure 3 shows the instances that have been instantiated in the template. These are
used to set the default value of blocks.
Figure 3 - Model instance diagram for RealizedPartAssembly
The following instances have been created:
There are no constraint blocks defined in this template.
No example data sets have been provided for this Template.