Template: OASIS:SystemElement

This section specifies the template SystemElement.

The specification comprises a SysML Block that represents the template and an associated Parametric Diagram that defines the templates and PLCS PSM objects instantiated by the SystemElement template.

The specification comprises the following sections:

NOTE    An explanation of a template and its specification is provided in the Template overview

The SystemElement template describes how to represent the nodes in a systems breakdown of a product.

The SysML Block Definition diagram in Figure 1 shows how a system breakdown is represented in the PLCS PSM.

Figure 1 -  System Breakdown model

No templates have been explicitly defined as being related to the SystemElement template.

NOTE    The SystemElement template may make reference to other templates as part of the Parametric Diagram. These are not listed here.

Figure 2 shows the SysML Block that represents the template. The Block is an abstraction representing a pattern of templates and PLCS PSM objects.

The properties, i.e. the SysML Block Part, Reference and Value properties, of the template's SysML Block are described in the Template Properties section.

The output ports shown on the template's SysML Block are described in the template output ports section.

Figure 2 -  Template block definition diagram for SystemElement

The following Part, Reference, and Value properties are defined for this template:

Parts:
ids [1..*] (Template: OASIS:Identification)
The collection of identifiers of the SystemBreakdownElement.
The reference data used in Template: OASIS:Identification is restricted as follows:
RDL constraint 1:
There must be one identifier that identifies the SystemBreakdownElement.
The reference data for:
OASIS:Identification.role -> ExternalOwlClass.class
is restricted to the following class or a subclass:
versionId [0..1] (Template: OASIS:Identification)
The identifier of the SystemBreakdownVersion version.
NOTE    If no versionId is specified a unique, unidentified BreakdownElementVersion is created.
The reference data used in Template: OASIS:Identification is restricted as follows:
RDL constraint 1:
The identifier must be a version identifier.
The reference data for:
OASIS:Identification.role -> ExternalOwlClass.class
is restricted to the following class or a subclass:
descriptions [0..*] (Template: OASIS:Descriptor)
The descriptions of the SystemBreakdownElement.
sysBreakdown [0..1] (Template: OASIS:SystemBreakdown)
The SystemBreakdownVersion of which the SystemElement is a constituent.
classifications [0..*] (Template: OASIS:Classifier)
The classification of the SystemBreakdownElement
The reference data used in Template: OASIS:Classifier is restricted as follows:
RDL constraint 1:
The reference data for:
OASIS:Classifier.class -> ExternalOwlClass.class
is restricted to classes that are subclasses of the following class:
names [0..*] (Template: OASIS:Name)
The names of the SystemBreakdownElement.

The following output ports are defined for this template:

sys_elm (Block: Ap239Ap233Psm:SystemElement)
Enables the Block: Ap239Ap233Psm:SystemElement instantiated by this template to be referenced when the template is used.
sys_elm_vn (Block: Ap239Ap233Psm:SystemElementVersion)
Enables the Block: Ap239Ap233Psm:SystemElementVersion instantiated by this template to be referenced when the template is used.
sys_elm_def (Block: Ap239Ap233Psm:SystemElementDefinition)
Enables the Block: Ap239Ap233Psm:SystemElementDefinition instantiated by this template to be referenced when the template is used.
sys_bkdn_cntxt (Block: Ap239Ap233Psm:SystemBreakdownContext)
Enables the Block: Ap239Ap233Psm:SystemBreakdownContext instantiated by this template to be referenced when the template is used.

There are no constraints defined for this template.

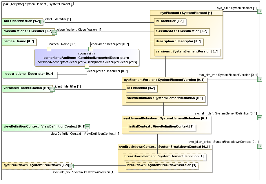
This section describes the template's Parametric Diagram. The diagram details the pattern of templates and PLCS PSM objects that are required to represent the template SystemElement.

The public properties, i.e. those visible in the template's SysML block (See Figure 2) are shown on the left of a Parametric Diagram.

NOTE    Restrictions on the reference data to be set on the public properties is defined in the Template Properties section.

The output ports are shown on the right of the Parametric Diagram.

PLCS PSM objects are shaded khaki and template shaded light green in a Parametric Diagram.

Figure 3 -  Parametric diagram for SystemElement

The following blocks are instantiated by this template and bound to private parts of the template as shown in the Parametric Diagram section:

Private Part Property:sysElement [1] (Block: Ap239Ap233Psm:SystemElement)
Private Part Property:sysElementVersion [0..1] (Block: Ap239Ap233Psm:SystemElementVersion)
Private Part Property:sysElementDefinition [0..1] (Block: Ap239Ap233Psm:SystemElementDefinition)
Private Part Property:sysBreakdownContext [0..1] (Block: Ap239Ap233Psm:SystemBreakdownContext)
Private Part Property:elmRealized [0..*] (Block: Ap239Ap233Psm:BreakdownElementRealization)
Private Part Property:combNameAndDesc [1] (Constraint Block: OASIS:Name:CombineNamesAndDescriptors)

There are no instances that have been instantiated in this template.

There are no constraint blocks defined in this template.

No example data sets have been provided for this DEX.