This section specifies the template StateAssessment.
The specification comprises a SysML Block that represents the template and an
associated Parametric Diagram that defines the templates and
PLCS PSM objects
instantiated by the StateAssessment template.
The specification comprises the following sections:
- Section Description provides a
description of the template;
- Section Template Block specifies the SysML
Block that represents the template;
- Section Template Properties specifies
the properties, i.e. the Part, Reference and Value properties of the
templates SysML Block;
- Section Template Output Ports
specifies the Output Ports of the templates SysML Block. These bind to the
templates and PLCS PSM objects
instantiated by the StateAssessment template as
described in section Template
Parametric Diagram;
- Section Template Constraints specifies
the constraints on PLCS PSM objects instantiated by the
StateAssessment template;
- Section Template Parametric
Diagram specifies the templates and PLCS PSM objects instantiated by the
StateAssessment template;
- Section Instantiated blocks specifies
the templates and PLCS PSM objects instantiated by the
StateAssessment template and bound to private
parts of the template;
- Section Default instances species the
instances that have been instantiated in the template. These are used to set
the default value of blocks.
- Section Constraint blocks identifies the
constraint blocks that have been specified in this template;
- Section Example data
provides example XML data sets that have been instantiated in accordance
with this template.
NOTE
An explanation of a template and its specification is provided in
the
Template
overview
The StateAssessment template describes how to represent the fact that something has
been observed or
hypothesized to be in a given state. This is purely an observation or hypothesis which
has not
been confirmed by evidence such as a measurement.
For details on how represent an observed or asserted state, see See StateAssertion
The SysML Block Definition diagram in Figure 1 shows
how State is represented in the PLCS PSM.
Figure 1 - State model
No templates have been explicitly defined as being related to the StateAssessment template.
NOTE
The StateAssessment template may make reference
to other templates as part of the Parametric Diagram. These are not listed
here.
Figure 2 shows the SysML Block that represents the template. The Block is an abstraction
representing a pattern of templates and PLCS PSM objects.
The properties, i.e. the SysML Block Part, Reference and Value properties, of the
template's SysML Block are described in the Template
Properties section.
The output ports shown on the template's SysML Block are described in the template output ports section.
Figure 2 - Template block definition diagram for StateAssessment
The following Part, Reference, and Value properties are defined for this template:
References:
Parts:
definition [1] (Block: Ap239Ap233Psm:
ProxyItemSelect)
The reference data that identifies the state definition that the observed state is
assessed to be in.
The reference data used in Block: Ap239Ap233Psm:
ProxyItemSelect is restricted as follows:
RDL constraint 1:The reference data for:
ExternalOwlObject.individual
is restricted to individuals that are members of the
following
class:
id [0..1] (Template: OASIS:
Identification)
An optional identification of the observed state.
The reference data used in Template: OASIS:
Identification is restricted as follows:
RDL constraint 1:The id must be classified as a state definition identification code.
The reference data for:
OASIS:Identification.role -> ExternalOwlClass.class
is restricted to the following class or a subclass:
Values:
assessmentDateTime [0..1] (Block: Ap239Ap233Psm:
DateTimeString)
The date or dateTime when the observed state was assessed to be a defined state.
NOTE
The assessmentDateTime and the observationDateTime may be the same
The following output ports are defined for this template:
There are no constraints defined for this template.
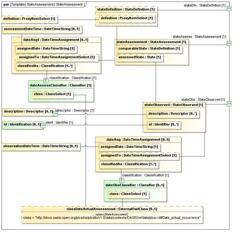
This section describes the template's Parametric Diagrams. Each diagram details
the pattern of templates and PLCS PSM objects that are required to
represent the template StateAssessment.
The public properties, i.e. those visible in the template's SysML block (See Figure 2) are shown on the left of a
Parametric Diagram.
NOTE
Restrictions on the reference data to be set on the public properties is
defined in the
Template Properties section.
The output ports are shown on the right of the Parametric Diagram.
PLCS PSM
objects are shaded khaki and template shaded light green in a Parametric Diagram.
Figure 2 - StateAssessment
Figure 3 - StateAssessment ObservedBy
The following blocks are instantiated by this template and bound to private parts
of the
template as shown in the Parametric Diagram
section:
Private Reference Property:
stateDefinition [1] (Block: Ap239Ap233Psm:
StateDefinition)
The following constraint, normally a uniqueness constraint, is
applicable when instantiating the StateDefinition:
rule.Ap239Ap233Psm.ExternalOwlClass.ur1
Constraint: UR1Specification: (OCL2.0)
StateDefinition::allInstances()->isUnique(definition)
Private Part Property:
stateAssessment [1] (Block: Ap239Ap233Psm:
StateAssessment)
Private Part Property:
stateObserved [1] (Block: Ap239Ap233Psm:
StateObserved)
Private Reference Property:
classDateActualAssessment [0..1] (Block: Ap239Ap233Psm:
ExternalOwlClass)
The following constraint, normally a uniqueness constraint, is
applicable when instantiating the ExternalOwlClass:
rule.Ap239Ap233Psm.ExternalOwlClass.ur1
Constraint: ur1Specification: (OCL2.0)
ExternalOwlClass::allInstances()->isUnique(class)
Private Part Property:
dateObsClassifier [0..1] (Template: OASIS:
Classifier)
Private Part Property:
dateAssessClassifier [1] (Template: OASIS:
Classifier)
Private Reference Property:
classPersOrgAsgActualObserver [0..1] (Block: Ap239Ap233Psm:
ExternalOwlClass)
The following constraint, normally a uniqueness constraint, is
applicable when instantiating the ExternalOwlClass:
rule.Ap239Ap233Psm.ExternalOwlClass.ur1
Constraint: ur1Specification: (OCL2.0)
ExternalOwlClass::allInstances()->isUnique(class)
Private Part Property:
predictingOrg [0..*] (Template: OASIS:
Classifier)
Figure 4 shows the instances that have been instantiated in the template. These are
used to set the default value of blocks.
Figure 4 - Model instance diagram for StateAssessment
The following instances have been created:
There are no constraint blocks defined in this template.
No example data sets have been provided for this DEX.