Template: OASIS:RealizedPart

This section specifies the template RealizedPart.

The specification comprises a SysML Block that represents the template and an associated Parametric Diagram that defines the templates and PLCS PSM objects instantiated by the RealizedPart template.

The specification comprises the following sections:

NOTE    An explanation of a template and its specification is provided in the Template overview

The RealizedPart template describes how to represent a real physical product, an artifact, using the ProductAsRealized entity.

It enables the identification of the physical product and its relation to the Part where the Part represents the design or specification that was used to manufacture the physical product, normally identified by a part number. The template also defines the how reference data, dates, properties, documents, etc. are assigned to the physical product.

NOTE    In previous editions of PLCS DEXlib organizations that do not version ProductAsIndividuals were recommended to set the version id to "/NULL", i.e. the attribute identifier of entity Identification contains the string "/NULL" to indicate that no version information is relevant or intended. The current recommendation is to provide no versionId. This will result a single un-identified PartVersion being produced.

The SysML Block Definition diagram in Figure 1 shows how Product_as_realized is represented in the PLCS PSM.

Figure 1 -  Product as realized model

No templates have been explicitly defined as being related to the RealizedPart template.

NOTE    The RealizedPart template may make reference to other templates as part of the Parametric Diagram. These are not listed here.

Figure 2 shows the SysML Block that represents the template. The Block is an abstraction representing a pattern of templates and PLCS PSM objects.

The properties, i.e. the SysML Block Part, Reference and Value properties, of the template's SysML Block are described in the Template Properties section.

The output ports shown on the template's SysML Block are described in the template output ports section.

Figure 2 -  Template block definition diagram for RealizedPart

The following Part, Reference, and Value properties are defined for this template:

References:
part [0..1] (Template: OASIS:Part)
The part representing the design or specification that was used to manufacture the realized part.
viewDefinitionContext [0..1] (Template: OASIS:ViewDefinitionContext)
The optional ViewDefinitionContext use to create the ProductAsIndividualView . This is needed if properties etc. are to be assigned to this individual.
Parts:
ids [1..*] (Template: OASIS:Identification)

The identifiers of the RealizedPart. Typically a serial number or UII

The reference data used in Template: OASIS:Identification is restricted as follows:
RDL constraint 1:
There must be at least one identifier that is classified as a product as individual identification code.
The reference data for:
OASIS:Identification.role -> ExternalOwlClass.class
is restricted to the following class or a subclass:
versionId [0..1] (Template: OASIS:Identification)
The identifier of the realized part version. This is typically used to identify the revision of the realized part indicating what modifications have been fitted.
NOTE    If no versionId is specified a unique, unidentified ProductAsRealized is created.
The reference data used in Template: OASIS:Identification is restricted as follows:
RDL constraint 1:
The identifier must be a version identifier.
The reference data for:
OASIS:Identification.role -> ExternalOwlClass.class
is restricted to the following class or a subclass:
classification [0..1] (Template: OASIS:Classifier)
The classification of the realized part.
The reference data used in Template: OASIS:Classifier is restricted as follows:
RDL constraint 1:
The reference data for:
OASIS:Classifier.class -> ExternalOwlClass.class
is restricted to classes that are subclasses of the following class:
descriptions [0..*] (Template: OASIS:Descriptor)
An Optional set of descriptions for the realized part.
names [0..*] (Template: OASIS:Name)
The collection of names of the RealizedPart.

The following output ports are defined for this template:

pai (Block: Ap239Ap233Psm:ProductAsIndividual)
Enables the Block: Ap239Ap233Psm:ProductAsIndividual instantiated by this template to be referenced when the template is used.
par (Block: Ap239Ap233Psm:ProductAsRealized)
Enables the Block: Ap239Ap233Psm:ProductAsRealized instantiated by this template to be referenced when the template is used.
view (Block: Ap239Ap233Psm:ProductAsIndividualView)
Enables the Block: Ap239Ap233Psm:ProductAsIndividualView instantiated by this template to be referenced when the template is used.
par_rel (Block: Ap239Ap233Psm:ProductDesignVersionToIndividual)
Enables the Block: Ap239Ap233Psm:ProductDesignVersionToIndividual instantiated by this template to be referenced when the template is used.
pai_rel (Block: Ap239Ap233Psm:ProductDesignToIndividual)
Enables the Block: Ap239Ap233Psm:ProductDesignToIndividual instantiated by this template to be referenced when the template is used.

There are no constraints defined for this template.

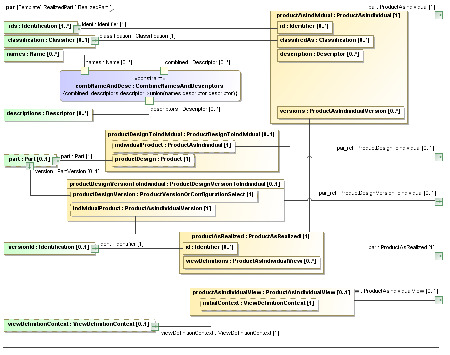
This section describes the template's Parametric Diagram. The diagram details the pattern of templates and PLCS PSM objects that are required to represent the template RealizedPart.

The public properties, i.e. those visible in the template's SysML block (See Figure 2) are shown on the left of a Parametric Diagram.

NOTE    Restrictions on the reference data to be set on the public properties is defined in the Template Properties section.

The output ports are shown on the right of the Parametric Diagram.

PLCS PSM objects are shaded khaki and template shaded light green in a Parametric Diagram.

Figure 2 -  RealizedPart

The following blocks are instantiated by this template and bound to private parts of the template as shown in the Parametric Diagram section:

Private Part Property:productAsIndividual [1] (Block: Ap239Ap233Psm:ProductAsIndividual)
Private Part Property:productAsIndividualView [0..1] (Block: Ap239Ap233Psm:ProductAsIndividualView)
Private Part Property:productDesignVersionToIndividual [0..1] (Block: Ap239Ap233Psm:ProductDesignVersionToIndividual)
Private Part Property:productAsRealized [1] (Block: Ap239Ap233Psm:ProductAsRealized)
Private Part Property:productDesignToIndividual [0..1] (Block: Ap239Ap233Psm:ProductDesignToIndividual)
Private Part Property:combNameAndDesc [1] (Constraint Block: OASIS:Name:CombineNamesAndDescriptors)

Figure 3 shows the instances that have been instantiated in the template. These are used to set the default value of blocks.

Instance diagram
Figure 3 -  Model instance diagram for RealizedPart

The following instances have been created:

classProductAsIndividualIdentificationCode instance of Block: Ap239Ap233Psm:ExternalOwlClass.

This or a sub-class of this is required for one of the ids.
classSerialIdentificationCode instance of Block: Ap239Ap233Psm:ExternalOwlClass.

This is a common sub class of product as individual code used to classify serial numbers.
classUII instance of Block: Ap239Ap233Psm:ExternalOwlClass.

This is a common sub class of product as individual code used to classify Unique Item Identification codes.

There are no constraint blocks defined in this template.

The following section provides an example XML dataset that has been instantiated in accordance with this template.

Data set: Realized Part

Realized Part realizedpart.xml View download

This example shows the XML instantiated to represent a Realized Part.

The Realized Part is: