This section specifies the template ActualProductUsage.
The specification comprises a SysML Block that represents the template and an
associated Parametric Diagram that defines the templates and
PLCS PSM objects
instantiated by the ActualProductUsage template.
The specification comprises the following sections:
- Section Description provides a
description of the template;
- Section Template Block specifies the SysML
Block that represents the template;
- Section Template Properties specifies
the properties, i.e. the Part, Reference and Value properties of the
templates SysML Block;
- Section Template Output Ports
specifies the Output Ports of the templates SysML Block. These bind to the
templates and PLCS PSM objects
instantiated by the ActualProductUsage template as
described in section Template
Parametric Diagram;
- Section Template Constraints specifies
the constraints on PLCS PSM objects instantiated by the
ActualProductUsage template;
- Section Template Parametric
Diagram specifies the templates and PLCS PSM objects instantiated by the
ActualProductUsage template;
- Section Instantiated blocks specifies
the templates and PLCS PSM objects instantiated by the
ActualProductUsage template and bound to private
parts of the template;
- Section Default instances species the
instances that have been instantiated in the template. These are used to set
the default value of blocks.
- Section Constraint blocks identifies the
constraint blocks that have been specified in this template;
- Section Example data
provides example XML data sets that have been instantiated in accordance
with this template.
NOTE
An explanation of a template and its specification is provided in
the
Template
overview
The ActualProductUsage template describes how to represent a record of the usage of
a product,
e.g. the use of an airplane
for a specific mission or the use of a truck for a specific transportation.
It represents an activity that has at least started and may have finished - an actual
activity.
It can be used to record any information about a product usage, such as what product
individual
was used, who has reported the product usage, what typical activity was followed,
and when
the product was used. It is
mandatory to assign an identifier or name to the activity, provide a start time if
the activity,
and identify the product being used.
The ActualProductUsage is one of a set of templates
used to represent activities. These are summarized in Figure 1
which shows that the model contains templates for:
- representing request and authority for work,
- managed planned authorized activities and a corresponding record of the work done,
- unmanaged planned activities and a corresponding record of the activity done,
- record of activities performed by a product.
The actual templates are:
-
Managed work
- The WorkRequest template represents a
request for work to be undertaken;
- The WorkOrder template represents the
authorization of work to be undertaken, often in response to a WorkRequest;
- The DirectedActivity template represents
an activity that is planned to be undertaken under the authority of a given
WorkOrder.
- The WorkDone template represents a record
of the work done in response to an authorized DirectedActivity.
-
UnManaged activities
- The PlannedActivity template represents an
activity that is planned to be undertaken that is neither governed by a WorkOrder nor an activity to be performed by a
product.
- The ActualActivity template represents a
record of an activity that is performed in response to a PlannedActivity.
-
Product activities
- The ActualProductUsage template represents
a record of an activity that has been performed by a product, the
usage of a product.
Figure 1 - Templates representing activities
The SysML Block Definition diagram in Figure 2 shows how a
activity is represented in the PLCS PSM.
Figure 2 - Activity model
No templates have been explicitly defined as being related to the ActualProductUsage template.
NOTE
The ActualProductUsage template may make reference
to other templates as part of the Parametric Diagram. These are not listed
here.
Figure 3 shows the SysML Block that represents the template. The Block is an abstraction
representing a pattern of templates and PLCS PSM objects.
The properties, i.e. the SysML Block Part, Reference and Value properties, of the
template's SysML Block are described in the Template
Properties section.
The output ports shown on the template's SysML Block are described in the template output ports section.
Figure 3 - Template block definition diagram for ActualProductUsage
The following Part, Reference, and Value properties are defined for this template:
References:
classifications [0..*] (Template: OASIS:
Classifier)
The classification of the activity.
The reference data used in Template: OASIS:
Classifier is restricted as follows:
RDL constraint 1:The reference data for:
OASIS:Classifier.class -> ExternalOwlClass.class
is restricted to the following class or a subclass:
location [0..*] (Block: Ap239Ap233Psm:
Location)
The location where the product was used.
plannedProductUsage [0..1] (Block: Ap239Ap233Psm:
Activity)
the planned product usage that resulted in this usage of the product being
undertaken.
Parts:
ids [1..*] (Template: OASIS:
Identification)
The collection of identifiers of the activity.
The reference data used in Template: OASIS:
Identification is restricted as follows:
RDL constraint 1:The id must be classified as an Activity_identification_code or a
subclass thereof.
The reference data for:
OASIS:Identification.role -> ExternalOwlClass.class
is restricted to the following class or a subclass:
status [0..1] (Template: OASIS:
StateAssertion)
the status of the activity
The reference data used in Template: OASIS:
StateAssertion is restricted as follows:
RDL constraint 1:The status is represented subclasses of State_of_activity.
The reference data for:
OASIS:StateAssertion.sameAs -> ExternalOwlObject.individual
is restricted to the following class or a subclass:
Example reference data is:
names [0..*] (Template: OASIS:
Name)
The names of the activity
Values:
The following output ports are defined for this template:
There are no constraints defined for this template.
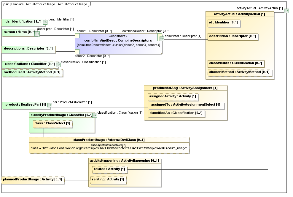
This section describes the template's Parametric Diagrams. Each diagram details
the pattern of templates and PLCS PSM objects that are required to
represent the template ActualProductUsage.
The public properties, i.e. those visible in the template's SysML block (See Figure 3) are shown on the left of a
Parametric Diagram.
NOTE
Restrictions on the reference data to be set on the public properties is
defined in the
Template Properties section.
The output ports are shown on the right of the Parametric Diagram.
PLCS PSM
objects are shaded khaki and template shaded light green in a Parametric Diagram.
Figure 2 - ActualProductUsage
Figure 3 - ActualProductUsage Dates
Figure 4 - ActualProductUsage Status
Figure 5 - ActualProductUsage Operator
Figure 6 - ActualProductUsage Resources used
Figure 7 - ActualProductUsage Project
The following blocks are instantiated by this template and bound to private parts
of the
template as shown in the Parametric Diagram
section:
Private Part Property:
activityActual [1] (Block: Ap239Ap233Psm:
ActivityActual)
Private Reference Property:
classProductUsage [0..1] (Block: Ap239Ap233Psm:
ExternalOwlClass)
The following constraint, normally a uniqueness constraint, is
applicable when instantiating the ExternalOwlClass:
rule.Ap239Ap233Psm.ExternalOwlClass.ur1
Constraint: ur1Specification: (OCL2.0)
ExternalOwlClass::allInstances()->isUnique(class)
Private Part Property:
classifyProductUsage [0..*] (Template: OASIS:
Classifier)
Private Part Property:
activityHappening [0..1] (Block: Ap239Ap233Psm:
ActivityHappening)
Private Part Property:
classifyActualStartDate [0..1] (Template: OASIS:
Classifier)
Private Reference Property:
classActualStart [0..1] (Block: Ap239Ap233Psm:
ExternalOwlClass)
The following constraint, normally a uniqueness constraint, is
applicable when instantiating the ExternalOwlClass:
rule.Ap239Ap233Psm.ExternalOwlClass.ur1
Constraint: ur1Specification: (OCL2.0)
ExternalOwlClass::allInstances()->isUnique(class)
Private Part Property:
classifyActualEndDate [0..1] (Template: OASIS:
Classifier)
Private Reference Property:
classActualEnd [0..1] (Block: Ap239Ap233Psm:
ExternalOwlClass)
The following constraint, normally a uniqueness constraint, is
applicable when instantiating the ExternalOwlClass:
rule.Ap239Ap233Psm.ExternalOwlClass.ur1
Constraint: ur1Specification: (OCL2.0)
ExternalOwlClass::allInstances()->isUnique(class)
Private Part Property:
stateAsgn [0..1] (Block: Ap239Ap233Psm:
StateAssignment)
Private Reference Property:
classPerformedBy [0..1] (Block: Ap239Ap233Psm:
ExternalOwlClass)
The following constraint, normally a uniqueness constraint, is
applicable when instantiating the ExternalOwlClass:
rule.Ap239Ap233Psm.ExternalOwlClass.ur1
Constraint: ur1Specification: (OCL2.0)
ExternalOwlClass::allInstances()->isUnique(class)
Private Part Property:
classifiyPersOrgAsg [0..*] (Template: OASIS:
Classifier)
Private Part Property:
classifyResourceAsg [0..*] (Template: OASIS:
Classifier)
Private Reference Property:
classResourceAsRealizedUsedBy [0..1] (Block: Ap239Ap233Psm:
ExternalOwlClass)
The following constraint, normally a uniqueness constraint, is
applicable when instantiating the ExternalOwlClass:
rule.Ap239Ap233Psm.ExternalOwlClass.ur1
Constraint: ur1Specification: (OCL2.0)
ExternalOwlClass::allInstances()->isUnique(class)
Private Part Property:
classifyActivityPerformedAt [0..*] (Template: OASIS:
Classifier)
Private Reference Property:
classActivityPerformedAt [0..1] (Block: Ap239Ap233Psm:
ExternalOwlClass)
The following constraint, normally a uniqueness constraint, is
applicable when instantiating the ExternalOwlClass:
rule.Ap239Ap233Psm.ExternalOwlClass.ur1
Constraint: ur1Specification: (OCL2.0)
ExternalOwlClass::allInstances()->isUnique(class)
Private Part Property:
combNamAndDesc [1] (Constraint Block: OASIS:Descriptor:
CombineDescriptors)
Figure 8 shows the instances that have been instantiated in the template. These are
used to set the default value of blocks.
Figure 8 - Model instance diagram for ActualProductUsage
The following instances have been created:
There are no constraint blocks defined in this template.
No example data sets have been provided for this DEX.