This section specifies the template ActualMission.
The specification comprises a SysML Block that represents the template and an
associated Parametric Diagram that defines the templates and
PLCS PSM objects
instantiated by the ActualMission template.
The specification comprises the following sections:
- Section Description provides a
description of the template;
- Section Template Block specifies the SysML
Block that represents the template;
- Section Template Properties specifies
the properties, i.e. the Part, Reference and Value properties of the
templates SysML Block;
- Section Template Output Ports
specifies the Output Ports of the templates SysML Block. These bind to the
templates and PLCS PSM objects
instantiated by the ActualMission template as
described in section Template
Parametric Diagram;
- Section Template Constraints specifies
the constraints on PLCS PSM objects instantiated by the
ActualMission template;
- Section Template Parametric
Diagram specifies the templates and PLCS PSM objects instantiated by the
ActualMission template;
- Section Instantiated blocks specifies
the templates and PLCS PSM objects instantiated by the
ActualMission template and bound to private
parts of the template;
- Section Default instances species the
instances that have been instantiated in the template. These are used to set
the default value of blocks.
- Section Constraint blocks identifies the
constraint blocks that have been specified in this template;
- Section Example data
provides example XML data sets that have been instantiated in accordance
with this template.
NOTE
An explanation of a template and its specification is provided in
the
Template
overview
The ActualMission template describes how to represent an approved actual activity
performed by a set of items at a given time and location
The SysML Block Definition diagram in Figure 1 shows how a
activity is represented in the PLCS PSM.
Figure 1 - Activity model
No templates have been explicitly defined as being related to the ActualMission template.
NOTE
The ActualMission template may make reference
to other templates as part of the Parametric Diagram. These are not listed
here.
Figure 2 shows the SysML Block that represents the template. The Block is an abstraction
representing a pattern of templates and PLCS PSM objects.
The properties, i.e. the SysML Block Part, Reference and Value properties, of the
template's SysML Block are described in the Template
Properties section.
The output ports shown on the template's SysML Block are described in the template output ports section.
The constraints shown on the template's SysML Block are described in the template constraints section.
Figure 2 - Template block definition diagram for ActualMission
The following Part, Reference, and Value properties are defined for this template:
References:
classifications [1..*] (Template: OASIS:
Classifier)
The reference data used in Template: OASIS:
Classifier is restricted as follows:
RDL constraint 1:The reference data for:
OASIS:Classifier.class -> ExternalOwlClass.class
is restricted to classes that are subclasses of the following class:
approvals [0..*] (Block: Ap239Ap233Psm:
Approval)
The collection of approvals for the mission
Parts:
ids [1..*] (Template: OASIS:
Identification)
The reference data used in Template: OASIS:
Identification is restricted as follows:
RDL constraint 1:
The reference data for:
OASIS:Identification.role -> ExternalOwlClass.class
is restricted to the following class or a subclass:
status [0..1] (Template: OASIS:
StateAssertion)
the status of the mission
The reference data used in Template: OASIS:
StateAssertion is restricted as follows:
RDL constraint 1:The status is represented subclasses of State_of_activity.
The reference data for:
OASIS:StateAssertion.sameAs -> ExternalOwlObject.individual
is restricted to the following class or a subclass:
Example reference data is:
Values:
The following output ports are defined for this template:
The following constraints are defined for this template:
Constraint: restrictClassifsSpecification: (English)
Classifications are restricted to or subclasses of
http://docs.oasis-open.org/plcs/ns/plcslib/v1.0/data/contexts/OASIS/refdata/plcs-rdl#Actual_mission
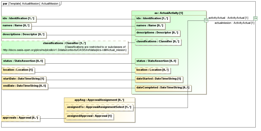
This section describes the template's Parametric Diagram. The diagram details
the pattern of templates and PLCS PSM objects that are required to
represent the template ActualMission.
The public properties, i.e. those visible in the template's SysML block (See Figure 2) are shown on the left of a
Parametric Diagram.
NOTE
Restrictions on the reference data to be set on the public properties is
defined in the
Template Properties section.
The output ports are shown on the right of the Parametric Diagram.
PLCS PSM
objects are shaded khaki and template shaded light green in a Parametric Diagram.
Figure 3 - Parametric diagram for ActualMission
The following blocks are instantiated by this template and bound to private parts
of the
template as shown in the Parametric Diagram
section:
Figure 3 shows the instances that have been instantiated in the template. These are
used to set the default value of blocks.
Figure 3 - Model instance diagram for ActualMission
The following instances have been created:
There are no constraint blocks defined in this template.
No example data sets have been provided for this DEX.