| Template:— assigning_reference_data (asg_rd) |
Date: 2009/06/10 09:22:49 Revision: 1.30
|
This section specifies the template assigning_reference_data.
NOTE
An explanation of a template and the associated instantiation path is
provided in the
Template overview
section.
This template describes the classification of something as being a member of a class, where the definition of that class is
defined in a given
external Reference Data Library (RDL).
This template illustrates the most simplified assignment of reference data, where:
NOTE
There is also a template for assigning codes for classification to entity instances in a data set
(assigning_code).
The usage of the assigning_code template
applies when the assigned code isn't defined as a class within
a Reference Data Library.
NOTE
For DEXlib edition 1, this template is also used for representing 'Same_as' associations between entity instances in a data
set and individuals in a
Reference Data Library.
'Same_as' means that an entity instance in a data set represents the same thing as the individual defined in
the RDL. The use of this template for
'Same_as' associations will be superseded in DEXlib edition 2 by the use of the new 'Same_as_identification'
entity and its associated template.
NOTE
For DEXlib edition 1, the External_class.name
attribute is populated with the name of the class being referenced in an RDL, and the
External_class_library.id
attribute identifies the RDL where this class is defined.
This will be superseded in DEXlib edition 2, where the
External_class.id
attribute will be populated with the full HTTP URN identifying the source where the class is defined (RDL and
class name), and the
External_class_library.id
attribute will identify the context onthology for an actual data exchange.
The EXPRESS-G diagram in
Figure
1
shows the templates and EXPRESS entities that are required
to represent the template
"assigning_reference_data".
The text highlighted in blue shows the template parameters.
Figure 1 — Attribute values set by the template 'assigning_reference_data'.
The graphic for the template to be used in other EXPRESS-G diagrams
is shown in Figure
2
below.
Figure 2 — Graphical representation of the template 'assigning_reference_data'.
The following input parameters are defined for this template:
The following classes and their sub-classes can be used:
ecl_id (Default=urn:plcs:rdl:std,Type='URN')
The following reference parameters are defined for this template:
Allow the
External_class
entity instantiated in this path to be referenced when this template is used.
Note: The
External_class
entity can be referenced in a template path by:
%^target = $assigning_reference_data.ext_class%
Allow the
External_class_library
entity instantiated in this path to be referenced when this template is used.
%^target = $assigning_reference_data.ext_class_lib%
%^target = $assigning_reference_data.class_asg%
The following parameter combinations specify a uniqueness constraint:
Unique constraint: Classification_assignment
Each instance of the
entity
(
Classification_assignment)
within the data set shall be uniquely identified
by a combination of the following parameters on this
template (assigning_reference_data) namely:
ecl_id,
class_name,
items.
The
instance is
referenced by the following template parameter:
class_asg.
Any given classification shall only be assigned to an item once.
Unique constraint: External class
Each instance of the
entity
(
External_class)
within the data set shall be uniquely identified
by a combination of the following parameters on this
template (assigning_reference_data) namely:
class_name,
ecl_id.
The
instance is
referenced by the following template parameter:
ext_class.
Unique constraint: External class_library
Each instance of the
entity
(
External_class_library)
within the data set shall be uniquely identified
by the following parameters on this
template (assigning_reference_data) namely:
ecl_id.
The
instance is
referenced by the following template parameter:
ext_class_lib.
The instantiation path shown below specifies the entities that are to be
instantiated by the template.
A description of templates and the syntax for the instantiation path is
provided in the
Templates Help/Information section.
The following entities are instantiated with attributes as specified:
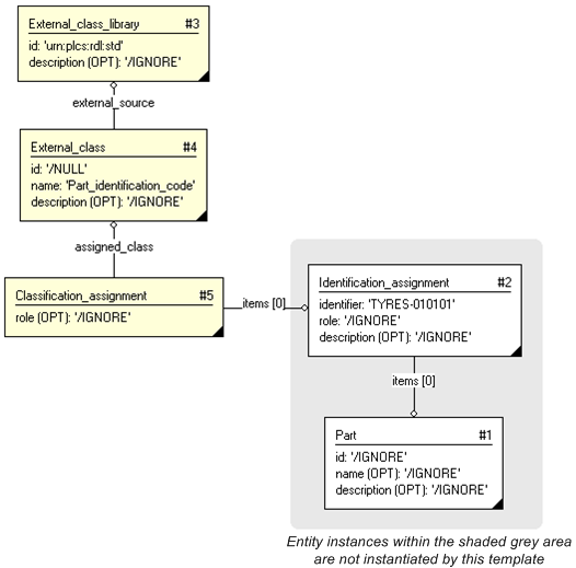
The instance diagram in Figure
3
shows an example of the EXPRESS entities and templates that are instantiated by the template:
/assigning_reference_data(items='#2', class_name='Part_identification_code', ecl_id='urn:plcs:rdl:std')/
(an illustration of the consolidated assigning_reference_data template is shown in
Figure
4 below.)
Figure 3 — Instance diagram instantiated by the template example
The instance model in STEP ASCII exchange file format (ISO 10303 Part
21 syntax) is:
#1=PART('/IGNORE', '/IGNORE', '/IGNORE');
#2=IDENTIFICATION_ASSIGNMENT('TYRES-010101', '/IGNORE', '/IGNORE', (#1));
#3=EXTERNAL_CLASS_LIBRARY('urn:plcs:rdl:std', '$');
#4=EXTERNAL_CLASS('/NULL', 'Part_identification_code', '/IGNORE', #3);
#5=CLASSIFICATION_ASSIGNMENT(#4, (#2), '/IGNORE');
The instance diagram in
Figure
4
shows the graphic symbol for the template that is to be
used in other instance diagrams. The example template is:
/assigning_reference_data(items='#2', class_name='Part_identification_code', ecl_id='urn:plcs:rdl:std')/
Figure 4 — Invocation of template - graphical presentation
Characterizations
No common characterizations of the template
assigning_reference_data
have been identified. However, the ISO 10303-239 EXPRESS model
may enable other assignments to the entities instantiated by the template.