
Customer Information Quality Specifications Version 3.0
Name (xNL), Address (xAL), Name and Address (xNAL) and Party (xPIL)
Public Review Document 02 Revision 01 (PRD02R01)
18 September 2007
Specification URIs:
his Version:
http://docs.oasis-open.org/ciq/v3.0/prd02r01/specs/ciq-specs-v3.html
http://docs.oasis-open.org/ciq/v3.0/prd02r01/specs/ciq-specs-v3.doc
http://docs.oasis-open.org/ciq/v3.0/prd02r01/specs/ciq-specs-v3.pdf
Previous Version:
http://docs.oasis-open.org/ciq/v3.0/prd02/specs/ciq-specs-v3-prd2.html
http://docs.oasis-open.org/ciq/v3.0/prd02/specs/ciq-specs-v3-prd2.doc
http://docs.oasis-open.org/ciq/v3.0/prd02/specs/ciq-specs-v3-prd2.pdf
Latest Version:
http://docs.oasis-open.org/ciq/v3.0/prd02r01/specs/ciq-specs-v3.html
http://docs.oasis-open.org/ciq/v3.0/prd02r01/specs/ciq-specs-v3.doc
http://docs.oasis-open.org/ciq/v3.0/prd02r01/specs/ciq-specs-v3.pdf
Technical Committee:
OASIS Customer Information Quality
Chair:
Ram Kumar (kumar.sydney@gmail.com)
Editor:
Ram Kumar (kumar.sydney@gmail.com)
Related work:
This specification replaces or supercedes:
Declared XML Namespace(s):
urn:oasis:names:tc:ciq:3.0
Abstract:
This Technical Specification defines the OASIS Customer Information Quality Specifications Version 3.0 namely, Name (xNL), Address (xAL), Name and Address (xNAL) and Party Information (xPIL) specifications.
Status:
This document was last revised or approved by the OASIS CIQ Technical Committee (TC) on the above date. The level of approval is also listed above. Check the current location noted above for possible later revisions of this document. This document is updated periodically on no particular schedule.
Technical Committee members should send comments on this specification to the Technical Committee’s email list. Others should send comments to the Technical Committee by using the “Send A Comment” button on the Technical Committee’s web page at www.oasis-open.org/committees/ciq.
For information on whether any patents have been disclosed that may be essential to implementing this specification, and any offers of patent licensing terms, please refer to the Intellectual Property Rights section of the Technical Committee web page (www.oasis-open.org/committees/ciq/ipr.php.
The non-normative errata page for this specification is located at www.oasis-open.org/committees/ciq.
Notices
Copyright © OASIS® 1993–2007. All Rights Reserved. OASIS trademark, IPR and other policies apply.
All capitalized terms in the following text have the meanings assigned to them in the OASIS Intellectual Property Rights Policy (the "OASIS IPR Policy"). The full Policy may be found at the OASIS website.
This document and translations of it may be copied and furnished to others, and derivative works that comment on or otherwise explain it or assist in its implementation may be prepared, copied, published, and distributed, in whole or in part, without restriction of any kind, provided that the above copyright notice and this section are included on all such copies and derivative works. However, this document itself may not be modified in any way, including by removing the copyright notice or references to OASIS, except as needed for the purpose of developing any document or deliverable produced by an OASIS Technical Committee (in which case the rules applicable to copyrights, as set forth in the OASIS IPR Policy, must be followed) or as required to translate it into languages other than English.
The limited permissions granted above are perpetual and will not be revoked by OASIS or its successors or assigns.
This document and the information contained herein is provided on an "AS IS" basis and OASIS DISCLAIMS ALL WARRANTIES, EXPRESS OR IMPLIED, INCLUDING BUT NOT LIMITED TO ANY WARRANTY THAT THE USE OF THE INFORMATION HEREIN WILL NOT INFRINGE ANY OWNERSHIP RIGHTS OR ANY IMPLIED WARRANTIES OF MERCHANTABILITY OR FITNESS FOR A PARTICULAR PURPOSE.
OASIS requests that any OASIS Party or any other party that believes it has patent claims that would necessarily be infringed by implementations of this OASIS Committee Specification or OASIS Standard, to notify OASIS TC Administrator and provide an indication of its willingness to grant patent licenses to such patent claims in a manner consistent with the IPR Mode of the OASIS Technical Committee that produced this specification.
OASIS invites any party to contact the OASIS TC Administrator if it is aware of a claim of ownership of any patent claims that would necessarily be infringed by implementations of this specification by a patent holder that is not willing to provide a license to such patent claims in a manner consistent with the IPR Mode of the OASIS Technical Committee that produced this specification. OASIS may include such claims on its website, but disclaims any obligation to do so.
OASIS takes no position regarding the validity or scope of any intellectual property or other rights that might be claimed to pertain to the implementation or use of the technology described in this document or the extent to which any license under such rights might or might not be available; neither does it represent that it has made any effort to identify any such rights. Information on OASIS' procedures with respect to rights in any document or deliverable produced by an OASIS Technical Committee can be found on the OASIS website. Copies of claims of rights made available for publication and any assurances of licenses to be made available, or the result of an attempt made to obtain a general license or permission for the use of such proprietary rights by implementers or users of this OASIS Committee Specification or OASIS Standard, can be obtained from the OASIS TC Administrator. OASIS makes no representation that any information or list of intellectual property rights will at any time be complete, or that any claims in such list are, in fact, Essential Claims.
The names "OASIS", “CIQ”, “xNL”, “xAL”, xNAL”, “xPIL”, “xPRL”, “xCIL”, “xCRL” , “Genericode”, and “UBL” are trademarks of OASIS, the owner and developer of this specification, and should be used only to refer to the organization and its official outputs. OASIS welcomes reference to, and implementation and use of, specifications, while reserving the right to enforce its marks against misleading uses. Please see http://www.oasis-open.org/who/trademark.php for above guidance.
Table of Contents
2 CIQ Specifications Version 3.0
2.1 Formal Design Requirements
2.2 Major CIQ Specification Entities
2.3 Version 3.0 XML Schema Files
2.4 Common Design Concepts Used
2.6 Other Industry Specifications/Standards Used
3 Entity “Name” (extensible Name Language)
3.1.1 Example 1 – No Semantics (Unstructured/Free Text Data)
3.1.2 Example 2 – Minimal Semantics (Partially Structured Data)
3.1.3 Example 3 – Full Semantics (Fully Structured Data)
3.3.2 The importance of Code Lists for CIQ Specifications
3.3.4 Improving Interoperability using Code Lists
3.4 Using Code Lists in CIQ Specifications – Two Options
3.4.2 Option 1 – “Include” Code Lists (The Default Approach)
3.4.2.1 Code List Representation (Option 1) – An Example
3.4.2.2 Customising Code Lists (Option 1) – An Example
3.4.2.3 Code List Use (Option 1) Example – Point-to-Point
3.4.2.4 Code List Use (Option 1) Example – Locale Specific
3.4.3 Option 2 – Code Lists using Genericode Approach
3.4.3.1 Code List (Option 2) Value Validation Methodology
3.4.3.2 Two Pass Value Validation (Option 2)
3.4.3.3 Code List Representation in Genericode (Option 2) – An Example
3.4.3.4 Customising Genericode based Code Lists (Option 2)
3.4.3.5 CIQ Specifications used as a case study by OASIS Code List TC
3.4.3.6 References for Option 2
3.5 Code List Packages – Option 1 and Option 2
3.6 Order of Elements and Presentation
3.7.1 Example – Complex-to-simple Mapping
3.7.2 Example – Simple-to-complex Mapping
3.8.2 Data Quality Verification and Trust
3.9.1 Extending the Schemas to Meet Application Specific Requirements
3.9.2 Extensibility - Practical Applications
3.9.2.1 System-specific Identifiers
3.10.2 Using Key Reference [OPTIONAL]
3.13 Schema Customisation Guidelines
3.13.2 Reducing the Entity Schema Structure
3.13.2.1 Implications of changing Name Entity Schema
3.13.3 Customising the Code Lists/Enumerations of Name
3.13.4 Using the Methodology to customise Name Schema to meet application specific requirements
3.13.4.1 Constraining Name Schema using SVVGM – An Example
4 Entity “Address” (extensible Address Language)
4.1.1 Example – Minimal Semantics (Unstructured/Free Text Data)
4.1.2 Example – Partial Semantics (Partially Structured Data)
4.1.3 Example – Full Semantics (Fully Structured Data)
4.4 Order of Elements and Presentation
4.11 Address/Location Referenced By GeoRSS and Coordinates
4.11.1 Using GeoRSS in xAL Schema
4.11.2 Defining Location Coordinates in xAL Schema
4.12 Schema Customisation Guidelines
4.12.1 Customising the Code Lists/Enumerations of Address
4.12.1.1 End User Customised Code List - An Example
4.12.1.2 Implications of changing Address Entity Schema
4.12.2 Using SVVGM to customise CIQ Address Schema to meet application specific requirements
4.12.2.1 Constraining CIQ Address Schema using SVVGM – Example 1
4.12.2.2 Constraining CIQ Address Schema using SVVGM – Example 2
5 Combination of “Name” and “Address” (extensible Name and Address Language)
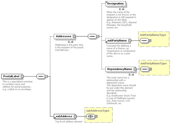
5.1 Use of element xnal:Record
5.2 Use of element xnal:PostalLabel
5.3 Creating your own Name and Address Application Schema
6 Entity “Party” (extensible Party Information Language)
6.1 Reuse of xNL and xAL Structure for Person or Organisation Name and Address
6.2 Party Structures - Examples
6.2.1 Example – Qualification Details
6.2.3 Example – Driver License
6.2.4 Example – Contact Phone Number
6.2.5 Example – Electronic Address Identifiers
6.3 Dealing with Joint Party Names
6.4 Representing Relationships with other Parties
6.4.1 Example – Person Relationship with other Persons of type “Friend”
6.4.2 Example – Organisation Relationship with other Organisations of type “Branch”
6.4.3 Example – Person Relationship with another Person
6.7 Order of Elements and Presentation
6.13 Schema Customisation Guidelines
6.13.1 Customising the Code Lists/Enumerations of Party
6.13.1.1 End User Customised Code List - An Example
6.13.1.2 Implications of changing Party Entity Schema
6.13.2 Using SVVGM to customise Party Schema to meet application specific requirements
7 Differences between two types of Entity Schemas for CIQ Specifications
7.1 Files for Option 1 (The Default)
7.2.2 Genericode Based Code List Files
7.2.2.3 For Name and Address (xNAL)
7.4 Differences between CIQ Entity Schemas used in Option 1 and Option 2
7.4.1 Compatibility between XML documents produced using Option 1 and Option 2 CIQ XML Schemas
7.4.2 Which Code List Package to Use? Option 1 or Option 2?
8 Data Exchange and Interoperability
8.1 Data Interoperability Success Formula
8.2 Information Exchange Agreement - Guidelines
9.1.1 Specifications Schema Conformance
9.1.2 Specifications Schema Extensibility Conformance
9.1.3 Specifications Code List Schema Customisation Conformance
9.1.4 Interoperability Conformance
9.1.4.1 Interoperability Conformance - Using Elements and Attributes
9.1.4.2 Interoperability Conformance - Extending the Schema
9.1.4.3 Interoperability Conformance - Using Code Lists
9.1.4.4 Interoperability Conformance - Customising the Code Lists
9.1.4.5 Interoperability Conformance - Customising the Schema
9.1.4.6 Interoperability Conformance - Data/Information Exchange Agreement
10.3 Contributions from Public
B. Intellectual Property Rights, Patents, Licenses and Royalties
The key words "MUST", "MUST NOT", "REQUIRED", "SHALL", "SHALL NOT", "SHOULD", "SHOULD NOT", "RECOMMENDED", "MAY", and "OPTIONAL" are to be interpreted as described in [RFC2119].
While RFC2119 permits the use of synonyms, to achieve consistency across specifications, “MUST” is used instead of “SHALL” and “REQUIRED”, “MUST NOT” instead of “SHALL NOT”, and “SHOULD” instead of “RECOMMENDED” in this specification. To enable easy identification of the keywords, uppercase is used for keywords.
Following are the core entities and its definitions used by CIQ TC:
Name
Name of a person or an organisation
Address
A physical location or a mail delivery point
Party
A Party could be of two types namely,
· Person
· Organisation
An Organisation could be a company, association, club, not-for-profit, private firm, public firm, consortium, university, school, etc.
Party data consists of many attributes (e.g. Name, Address, email address, telephone, etc) that are unique to a party. However, a person or organisation’s name and address are generally the key identifiers (but not necessarily the unique identifiers) of a “Party”. A “Customer” is of type “Party”.
Party Relationship
A state involving mutual dealing between Parties
Following are the formal design requirements taken into consideration for version 3.0 XML Schemas of CIQ Specifications:
· Data structures SHOULD be described using W3C XML Schema language
· Data structures SHOULD be separated into multiple namespaces for reuse of the core Party entities (e.g. Person Name, Organisation Name, Address, Party Centric Information)
· Data structures SHOULD be able to accommodate all information types used for data exchanges based on previous versions of the CIQ Specifications
· Data structures SHOULD be extensible (also, allow reduction in complexity) to provide enough flexibility for point-to-point solutions and application-specific scenarios
· Data structures SHOULD allow application-specific information to be attached to entities without breaking the structures.
· Implementation complexity SHOULD be proportional to the complexity of the subset of data structures used by the implementer
· Data structures SHOULD be customisable to meet different end user requirements without breaking the structures and at the same time, conforming to the core specification.
The entire party information space is divided into a number of complex information types that are viewed as core entities. This enables re-use of the core entities as required. We categorise these core entities of CIQ Specifications into four namely,
· Name
· Address
· Party Centric Information, and
· Party Relationships
Following are the basic and core CIQ specification entities defined in XML schemas as re-usable types:
· Name (Person or Organisation - see xNL.xsd schema)
· Address (see xAL.xsd schema)
· Name and Address combined (see xNAL.xsd schema)
· Personal details of a person (person-centric information) (see xPIL.xsd schema)
· Organisation specific details (organisation-centric information) (see xPIL.xsd schema)
· Party Relationships (see xPRL.xsd [not available in this release] and xLink-2003-12-31-revised.xsd schemas)
These core entities are supported by relevant code lists/enumerations to add “semantics/meaning” to the data they represent. This will be discussed in detail in the following sections.
Following are the different XML schemas produced for version 3.0:
|
XML Schema File name |
Description |
Comments |
|
xNL.xsd |
Entity Name |
Defines a set of reusable types and elements for a name of individual or organisation |
|
xNL-types.xsd |
Entity Name Enumerations |
Defines a set of enumerations to support Name entity |
|
xAL.xsd |
Entity Address |
Defines a set of reusable types and elements for an address, location name or description |
|
xAL-types.xsd |
Entity Address Enumerations |
Defines a set of enumerations to support address entity |
|
xNAL.xsd |
Name and Address binding |
Defines two constructs to associate/link names and addresses for data exchange or postal purposes |
|
xNAL-types.xsd |
Name and Address binding Enumerations |
Defines a set of enumerations to support name and address binding |
|
xPIL.xsd (formerly xCIL.xsd) |
Entity Party (organisation or individual) |
Defines a set of reusable types and elements for a detailed description of an organisation or individual centric information |
|
xPIL-types.xsd |
Entity Party (organisation or individual) Enumerations |
Defines a set of enumerations to support party centric information entity |
|
CommonTypes.xsd |
Common Data Types and Enumerations |
Defines a set of commonly used data types and enumerations in the CIQ Schemas |
|
xLink-2003-12-31.xsd |
xLink attributes |
Implements a subset of W3C xLink specification attributes as XML schema |
|
*.gc files |
Entity Party, Name, and Address |
Defines a set of enumerations/code lists in genericode format |
Name, Address and Party schemas are designed to bring interoperability to the way these most “common” Party related entities are used across all spectrums of business and government.
Name, Address and Party information components of version 3.0 share common design concepts that are implemented as XML Schemas. This commonality should simplify understanding and adoption of the XML Schemas. The xNAL schema design concept varies slightly as it is only a simple container for associating/linking names and addresses.
The design concepts of Name, Address and Party schemas are similar in terms of the way semantic information is represented to add the required “meaning” to the data. For example, for a person’s name data, “Given Name, “Middle Name’ Surname” etc, are the semantic information that add meaning to the data.
All common design concepts used in the CIQ Specifications (e.g. using code lists/enumerations, customising CIQ entity schemas, extending CIQ entity schemas, referencing between entities, defining business rules to constrain CIQ entity schemas) are equally applicable for all key entities of CIQ specifications namely, Name, Address and Party. These common concepts are explained in detail in section 3 (Entity “Name”). Users SHOULD study that section in detail before proceeding to other entities namely, Address and Party, as these concepts are applicable to these entities also.
Following are the namespaces used in the specification:
|
Entity |
Namespace |
Suggested Prefix |
XML Schema Files |
|
Name |
urn:oasis:names:tc:ciq:xnl:3 |
xnl (or) n |
xNL.xsd |
|
Address |
urn:oasis:names:tc:ciq:xal:3 |
xal (or) a |
xAL.xsd |
|
Name and Address |
urn:oasis:names:tc:ciq:xnal:3 |
xnal |
xNAL.xsd xNAL-types.xsd |
|
Party |
urn:oasis:names:tc:ciq:xpil:3 |
xpil (or) p |
xPIL.xsd |
|
Party Relationships |
urn:oasis:names:tc:ciq:xprl:3 |
xprl (or) r |
xPRL.xsd xPRL-types.xsd |
|
xLink |
http://www.w3.org/1999/xlink |
xLink |
xLink-2003-12-31.xsd |
This document contains references to XML Linking Language (XLink) Version 1.0, W3C Recommendation 27 June 2001 available at http://www.w3.org/TR/xlink/ . The CIQ TC strongly recommends readers to read the xLink specification from W3C if they want to use this supported feature in CIQ Specifications.
This document contains references to Code List version 1.0, OASIS Code List Representation TC Committee Specification, May 2007 available at http://www.oasis-open.org/committees/codelist. The CIQ TC strongly recommends readers to read the code list specification if they want to use this supported feature in CIQ Specification.
This document contains references to Schematron-based Value Validation using Genericode Methodology, version 0.1, OASIS Code List Representation TC Working Draft, July 2007 available at http://www.oasis-open.org/committees/codelist. The CIQ TC strongly recommends readers to read the methodology if they want to use this supported feature in CIQ Specification.
GeoRSS 2.0 (georss.org) from Open Geospatial Consortium (http://www.opengeospatial.net) has been referenced in this specification as it is critical to assuring interoperability with a variety of geospatial technologies, such as GIS, Spatial Data Infrastructures, Location Services, and the GeoWeb.
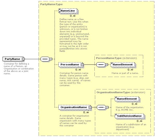
Entity “Name” has been modelled independent of any context as a standalone specification to reflect some common understanding of concepts “Person Name” and “Organisation Name”.
CIQ Version 3.0 “Name” XML schema is separated into two parts: a structural part (xNL.xsd) as shown in the XML schema diagram below and, separate enumeration/code list files (code lists defined in an XML schema (xNL-types.xsd) and also, code lists represented in genericode format as .gc files) supporting the structure by adding semantics to the data. “Genericode” will be discussed in later sections.
The structural part (xNL.xsd) SHOULD remain unchanged over the course of time while the code list/enumeration files (xNL-types.xsd or .gc files) MAY be customised to meet particular implementation needs as the semantics of data varies from one requirement to another.

In the schema structure above (xNL.xsd), “NameElement” stores the name of a party and the supporting enumeration lists referenced as attributes in the schema structure (see the xNL.xsd schema for the list of attributes or the HTML documentation of the schema) that provide the semantic meaning of the data.
The structure allows for different semantic levels based on the following paradigm:
· A simple data structure with minimum semantics SHOULD fit into the schema with minimal effort
· A complex data structure SHOULD fit into the schema without loss of any semantic information
The least level of complexity in representing party name data is when a typical database does not differentiate between a person name and an organisation name where only one field has been allocated for storing the complete name information (unstructured data). This database can be mapped to xNL as follows:
<n:PartyName>
<n:NameLine>Mr Jeremy Apatuta Johnson</n:NameLine>
</n:PartyName>
In this example, information related to party name, resides in NameLine element. It has no semantic information that MAY indicate what kind of name it is, i.e. person name or an organisation name, and what the individual name elements (atomic data) are (i.e., the data has not been parsed into first name, last name, title, etc.). What is known is that it is a name of some party, be it a person or an organisation. Data in this free formatted/unstructured text form is classified as “poor quality” as it is subject to different interpretations and MAY cause interoperability problems when exchanged between two or more applications/systems.
Many common applications fall under this “No Semantics” category.
The medium level of complexity in representing data is when a database differentiates between person and organisation name. In this case, names are placed in the appropriate elements namely, PersonName or OrganisationName inside the structure.
Person Name:
<n:PartyName>
<n:PersonName>
<n:NameElement>Mr Jeremy Apatuta Johnson</n:NameElement>
</n:PersonName>
</n:PartyName>
This example shows that name information belongs to an individual, but the semantics of the individual name elements (e.g. what are the meanings of “Mr”, “Jeremy”, etc.) are unknown.
Organisation Name:
<n:PartyName>
<n:OrganisationName>
<n:NameElement>Khandallah Laundering Ltd.</n:NameElement>
</n:OrganisationName>
</n:PartyName>
This example is similar to the previous one, except that the name belongs to an organisation. The quality of data in this case is marginally better than Example 1.
Many common applications fall under this “Minimal Semantics” category.
The maximum level of complexity in representing data is when a database differentiates between person and organisation name and also differentiates between different name elements within a name (the semantics). The data is structured and the quality of data is excellent.
<n:PartyName>
<n:PersonName>
<n:NameElement Abbreviation="true" ElementType="Title">Mr</n:NameElement>
<n:NameElement ElementType="FirstName">Jeremy</n:NameElement>
<n:NameElement ElementType="MiddleName">Apatuta</n:NameElement>
<n:NameElement ElementType="LastName">Johnson</n:NameElement>
<n:NameElement ElementType="GenerationIdentifier">III</n:NameElement>
<n:NameElement ElementType="GenerationIdentifier">Junior</n:NameElement>
<n:NameElement ElementType="Title">PhD</n:NameElement>
</n:PersonName>
</n:PartyName>
This example introduces ElementType attribute that indicates the exact meaning of the name element. Few applications and in particular, applications dealing with data quality and integrity, fall under this “Full Semantics” category and often, the database supported by these applications are high in the quality of the data it manages. This is an additional level of semantics that is supported through code list/enumerated values. Technically, the enumerations sit in a separate schema (xNL-types.xsd) or in genericode files.
The more structured the data is, the better the interoperability of the data.
An example of enumeration is a list of name element types for a person name defined in xNL-types.xsd as shown below.
<xs:simpleType name="PersonNameElementsEnumeration">
<xs:restriction base="xs:string">
<xs:enumeration value="PrecedingTitle"/>
<xs:enumeration value="Title"/>
<xs:enumeration value="FirstName"/>
<xs:enumeration value="MiddleName"/>
<xs:enumeration value="LastName"/>
<xs:enumeration value="OtherName"/>
<xs:enumeration value="Alias"/>
<xs:enumeration value="GenerationIdentifier"/>
</xs:restriction>
</xs:simpleType>
All elements and attributes in xNL schema have strong data types.
All free-text values of elements (text nodes) and attributes are constrained by a simple type “NormalizedString” (collapsed white spaces) defined in CommonTypes.xsd. Other XML Schema data types are also used throughout the schema.
This is an important section that users MUST give serious attention if they want to customise the CIQ schemas to meet their specific requirements.
A code list (also called enumeration) defines a classification scheme and a set of classification values to support the scheme. For example, “Administrative Area” is a classification scheme and a set of classification values for this classification scheme could be: State, City, Province, Town, Region, District, etc.
XML Schema describes the structural and lexical constraints on an XML document. Some information items in a document are described in the schema lexically as a simple value whereby the value is a code representing an agreed-upon semantic concept. The value used is typically chosen from a set of unique coded values enumerating related concepts. These sets of coded values are sometimes termed code lists.
Earlier versions of CIQ Name, Address and Party Information specifications had concrete schema grammar (e.g. First Name, Middle Name, Last Name, etc XML elements/tags for a person name as shown in the figure below) to define the party entities.

This did not satisfy many name, address and party data usage scenarios that are geographic and cultural specific. For example, in certain cultures, the concept of first name, middle name, and last/family/surname for a person name does not exist. Representing person names from these cultures in the earlier version of CIQ Specifications were difficult as its name schema (v2.0 of xNL.xsd as shown in the above figure) had pre-defined element names as FirstName, MiddleName, and LastName, and they were semantically incorrect metadata for the data. To be precise, in some culture where the concept of First Name does not exist, using First Name element of CIQ specification to a data that appears in the first position of a person’s name string is semantically incorrect.
Let us look at the following example (this is not a fictitious person name, but real legal name of a person born in the USA, who is a childhood friend of the Chair of CIQ TC. The street name and father’s name of the person have been deliberately changed in this example to protect the identity of the person). The person’s name is:
Mr. William Street Rajan United States Virginia Indian, where
“William Street”, is the name of the street where the person was born
“Rajan”, is the name of the person’s father
“United States”, is the country where the person was born
“Virginia”, is the state where the person was born, and
“Indian”, is the origin of the person
The person is legally and formally called as “WRUVI”
In the above example, using the concept of First Name, Middle Name, Last Name, Surname, Family Name, etc. does not provide the intended meaning of the name, and therefore, the meaning of the data is lost.
The Name, Address and Party schemas in this version provides code lists/enumerations designed to satisfy common usage scenarios of the data by providing semantically correct metadata/information/meaning to the data. These code lists are customisable by the users to satisfy different name and address data requirements, but at the same time ensures that the core CIQ schema structure is intact i.e., there is no need to change the schema to suit context specific semantic requirements. A default set of code list/enumerated values (or in many cases, no values) are provided with the schemas and these default values are not complete by any means and therefore, are customisable by the user to suit their requirements.
The default code list values/enumerations for Party Name used in the CIQ Specifications are built using common sense and with culture-specific view of the subject area (in this case Anglo-American culture, where the terms such as First Name, Middle Name, Last Name are used), rather than adopted from a specific application. The reason why we say “cultural specific view” is because some cultures do not have the concept of First Name, Middle Name, and Last Name and so on.
NOTE: The code list/enumeration values for different code/enumeration lists that are provided as part of the specifications are not complete. They only provide sample values (and in most case no values) and it is up to the end users to customise them to meet their data exchange requirements if the default values are incomplete, not appropriate or over kill
There is always a possibility that a specific application requires certain enumerated values that are not part of the standard xNL, xAL and xPIL specifications. It is acceptable for specific applications to provide its own enumerated values (e.g. could be new one, delete an existing default one), but it is important that all participants (could be internal business systems or external systems) involved in data exchange SHOULD be aware of what the new enumeration values are to enable interoperability. Otherwise, interoperability will fail. Therefore, some agreement SHOULD be in place between the participants involved in the data exchange process (e.g. Information Exchange Agreement for data exchange) to agree on the enumeration values. These agreed enumeration values SHOULD also be governed to manage any changes to them in order to prevent interoperability breakdown. Any further information about these sorts of agreements is outside the scope of the CIQ technical committee.
Therefore, for a generic international specification like CIQ that is independent of any application/industry/culture, the ability to customise the specification to define context specific semantics to the data is important.
Now let us revisit example 3.3.2.1 again. To overcome the semantics problem and to not loose the semantics of the data, using version 3.0 of the CIQ specification, users can define the correct context specific semantics to the person name data as follows:
<n:PartyName>
<n:PersonName>
<n:NameElement ElementType="Title">Mr.</n:NameElement>
<n:NameElement ElementType="Birth Street Name">William Street</n:NameElement>
<n:NameElement ElementType="Father Name">Rajan</n:NameElement>
<n:NameElement ElementType="Country Of Birth”>United States</n:NameElement>
<n:NameElement ElementType="State Of Birth">Virginia</n:NameElement>
<n:NameElement ElementType="Country Of Origin>Indian</n:NameElement>
</n:PersonName>
</n:PartyName>
All user has to do is include the above semantic values that do not exist in the default “PersonNameElementList” code list (e.g. Birth Street, Father Name, Country Of Birth, State of Birth, Country Of Origin) without modifying the core xNL.xsd schema.
Using customisable code list approach provided by CIQ Specifications, interoperability of data (represented using CIQ Specifications) between applications can be significantly improved. Any attribute/element that can add semantic meaning to data (e.g. type of address, where the value “Airport” adds semantic meaning to an address data) is defined as a customisable code list in CIQ Specifications. For example, PersonName element in xNL.xsd uses an attribute PersonIDType that provides a default code list, but with no default values. When a code list has no values, XML Parsers treat the attribute/element that references the code list as the same XML schema data type defined for that element/attribute. This allows an application to define any value for the data type without any restriction. This could result in interoperability breakdown between the sending application and the receiver application because the receiving application needs to know the value of the data type that is passed for further processing and it is unknown at run time. To improve interoperability by controlling the use of the values for the data type, users SHOULD define specific values in the code list during design time, and importantly these values SHOULD be agreed at design time by the parties exchanging the data. This will give confidence to the users that the data exchanged during application run time conforms to the code list values that have been agreed during application design time.
To provide enough flexibility to users to define the semantics of the data, over 100 default code lists (most of them are empty, i.e., no default code values are provided) are provided by CIQ Specifications that are customisable by users to improve interoperability of data.
CIQ Specifications provide TWO OPTIONS for users to define and manage code lists. The options are:
· OPTION 1: An XML schema file per CIQ entity (Name, Address and Party) representing all code lists for the entity is provided as part of the specification. The enumeration/code list files are xNL-types.xsd (for Name Entity code lists),xAL-types.xsd (For Address Entity code lists), xNAL-types.xsd (for Name and Address Entities code list) and xPIL-types.xsd (for Party Entity code lists). This is the “DEFAULT” approach for using code lists.
· OPTION 2: A genericode based code list file (.gc) per code list for all CIQ entities (Name, Address and Party) is provided as part of the specification. Genericode is an OASIS industry specification for representing code lists. For example, xNL-types.xsd file has 13 code lists in Option 1, and these code lists are represented as 13 individual genericode (.gc) files in this option. Therefore, xNL-types.xsd, xAL-types.xsd, xNAL-types.xsd, and xPIL-types.xsd Code List schemas are not part of this option and instead, are replaced with .gc files.
Users MUST choose one of the above two options as part of the specification implementation, but MUST NOT use both the options in the same implementation.
Option 2 (Genericode approach) uses a “two pass validation” methodology (explained in the later sections) on a CIQ XML document instance (first pass for XML document structural and lexical validation against the core CIQ XML schema (xNL.xsd) and second pass for validation of code list value in the XML document).
CIQ specifications are normally embedded/implemented as part of any broader application specific schema such as customer information management, postal services, identity management, human resource management, financial services, etc. The application specific schema MAY or MAY NOT implement genericode approach to code lists. If only Option 2 is provided as part of the CIQ specifications, end users implementing CIQ XML schema that is included as part of their application specific schema to represent party data, will be forced to perform two pass validation on the application’s XML document instance and in particular, on the fragments in the XML document where party data is represented using CIQ. This limits the usage of CIQ specifications for wider adoption and hence, two options are provided to enable end users to pick an approach that suits their requirements. The two options are explained in detail in the following sections.
“Include” code lists are XML schemas that are “included” in the CIQ entity structure XML schemas, i.e., xNL.xsd (Name Entity schema) “includes” xNL-types.xsd code list schema (as shown in the sample code below), xAL.xsd (Address Entity schema) “includes” xAL-types.xsd code list schema, xNAL.xsd schema “includes” xNAL-types.xsd code list schema, and xPIL.xsd (party entity schema) “includes” xPIL-types.xsd schema.
<?xml version="1.0" encoding="UTF-8"?>
<xs:schema xmlns="urn:oasis:names:tc:ciq:xnl:3" xmlns:xs="http://www.w3.org/2001/XMLSchema" xmlns:xlink="http://www.w3.org/1999/xlink" xmlns:ct="urn:oasis:names:tc:ciq:ct:3" targetNamespace="urn:oasis:names:tc:ciq:xnl:3" elementFormDefault="qualified" attributeFormDefault="qualified">
<xs:include schemaLocation="xNL-types.xsd"/> <!—code list schema included -à
Users MAY modify the code list XML schema to add or delete values depending upon their data exchange requirements without modifying the structure of the CIQ entity schemas. Validation of the code list values will be performed by XML parsers as part of the XML document instance validation in “one” pass (i.e., XML document structure validation and the code list value validation will be performed in one pass).
Any changes to the code list schema results in changes to the software code (e.g. java object generated from xNL.xsd using XML Beans must be re-created) based on the entity schema as the entity schema “includes” the code list schema.
The values of code lists provided as part of CIQ Specifications v3.0 are only sample values (and in most cases, no values are provided) and by no means are accurate or complete list of values. It is up to the users to customise the default code list. However, when exchanging data with more than one party (trading partner or application), it is important that all the concerned parties SHOULD be aware of the code list and the values that will be used as part of the data exchange process to achieve interoperability.
The following example shows an XML schema representation of code list for SubDivisionTypeList provided by CIQ specification as part of xNL-types.xsd.
<xs:simpleType name=SubDivisionTypeList”>
<xs:annotation>
<xs:documentation> A list of common types for sub divisions
</xs:documentation>
</xs:annotations>
<xs:restriction base=”xs:string”>
<xs:enumeration value=”Department”/>
<xs:enumeration value=”Branch”/>
<xs:enumeration value=”Business Unit”/>
<xs:enumeration value=”School”/>
<xs:enumeration value=”Section”/>
</xs:restriction>
</xs:simpleType>
In the following example, the code list “OrganisationNameTypeList” under “xNL-types.xsd” is customised by replacing the default values with new values to meet user requirements.
|
Default values for “OrganisationNameTypeList” Code List |
Customised values |
|
LegalName |
ReportedName |
|
NameChange |
OriginalName |
|
CommonUse |
LegalName |
|
PublishingName |
|
|
OfficialName |
|
|
UnofficialName |
|
|
Undefined |
|
The code for the specification with the original code list for “OrganisationNameTypeList” would look like the following:
<xs:simpleType name="OrganisationNameTypeList">
<xs:restriction base="xs:string">
<xs:enumeration value="LegalName"/>
<xs:enumeration value="NameChange"/>
<xs:enumeration value="CommonUse"/>
<xs:enumeration value="PublishingName"/>
<xs:enumeration value="OfficialName"/>
<xs:enumeration value="UnofficialName"/>
<xs:enumeration value="Undefined"/>
</xs:restriction>
</xs:simpleType>
The code for the new customised code list for “OrganisationNameTypeList” would look like the following:
<xs:simpleType name="OrganisationNameTypeList">
<xs:restriction base="xs:string">
<xs:enumeration value="ReportedName"/>
<xs:enumeration value="OriginalName"/>
<xs:enumeration value="LegalName"/>
</xs:restriction>
</xs:simpleType>
This level of flexibility allows customisation of the xNL.xsd schema through changing the code lists only, without changing the basic structure of the xNL.xsd schema. It is important to ensure that all schema users involved in data exchange SHOULD use the same code lists for interoperability to be successful. This SHOULD be negotiated between the data exchange parties and a proper governance process SHOULD be in place to manage this process.
Assume that participants of a data exchange process agreed that for their purpose only a very simple name structure is required. One of the options for them is to modify PersonNameElementsList code list in the xNL-types.xsd file with the following values and remove the rest of the default values provided by the specification:
<xs:simpleType name="PersonNameElementsList">
<xs:restriction base="xs:string">
<xs:enumeration value="Title"/>
<xs:enumeration value="FirstName"/>
<xs:enumeration value="MiddleName"/>
<xs:enumeration value="LastName"/>
</xs:restriction>
</xs:simpleType>
In Russia, it would be more appropriate to use the following enumeration:
<xs:simpleType name="PersonNameElementList">
<xs:restriction base="xs:string">
<xs:enumeration value="Title"/>
<xs:enumeration value="Name"/>
<xs:enumeration value="FathersName"/>
<xs:enumeration value="FamilyName"/>
</xs:restriction>
</xs:simpleType>
Again, it is up to the implementers involved in data exchange to modify PersonNameElementList code list in xNL-types.xsd file.
Option 1 is the default approach for CIQ Specifications to use code lists. However, users are given the choice to use Option 2 instead of Option 1. It is up to the users to decide which approach to use and this is based on their requirements.
The OASIS Code List Representation format, “Genericode”, is a single industry model and XML format (with a W3C XML Schema) that can encode/standardise a broad range of code list information. The XML format is designed to support interchange or distribution of machine-readable code list information between systems. Details about this specification are available at: http://www.oasis-open.org/committees/codelist.
Let us consider an instance where trading partners who use CIQ Specifications for exchanging party related data. The trading partners MAY wish to agree that different sets of values from the same code lists MAY be allowed at multiple locations within a single document (perhaps allowing the state for the buyer in an order is from a different set of states than that allowed for the seller). Option 1 approach MAY not be able to accommodate such differentiation very elegantly or robustly, or possibly could not be able to express such varied constraints due to limitations of the schema language's modelling semantics. Moreover it is not necessarily the role of CIQ entity schemas to accommodate such differentiation mandated by the use of it. Having a methodology and supporting document types with which to perform code list value validation enables parties involved in document exchange to formally describe the sets of coded values that are to be used and the document contexts in which those sets are to be used. Such a formal and unambiguous description SHOULD then become part of a trading partner contractual agreement, supported by processes to ensure the agreement is not being breached by a given document instance.
This Option uses a “two” pass validation methodology, whereby, the “first” pass validation, allows the XML document instance to be validated for its structure and well-formedness (ensures that information items are in the correct places and are correctly formed) against the entity XML schema, and the “second” pass validation allows the code list values in XML document instance to be validated against the genericode based code lists and this does not involve the entity schemas.
Any change to the genericode based code list does not require changes to the software code (e.g. java object must be re-created) based on the entity schema as the entity schema reference the genericode based code list.
OASIS Code List Technical Committee describes a methodology called “Schematron based Value Validation using Genericode” for using the “two” validation approach as discussed in the previous section (we will refer to this methodology as “SVVGM (Schematron-based Value Validation using Genericode Methodology)” throughout this document). SVVGM enables validating code list values and supporting document types with which trading partners can agree unambiguously on the sets of code lists, identifiers and other enumerated values against which exchanged documents must validate. The objective of applying SVVGM to a set of document instances being validated is to express the lists of values that are allowed in the context of information items found in the instances. One asserts that particular values must be used in particular contexts, and the validation process confirms the assertions do not fail.
Schemata describe the structural and lexical constraints on a document. Some information items in a document are described in the schema lexically as a simple value whereby the value is a code representing an agreed-upon semantic concept. The value used is typically chosen from a set of unique coded values enumerating related concepts. SVVGM is in support of the second pass of a two-pass validation strategy, where the “first pass” confirms the structural and lexical constraints of a document and the “second pass” confirms the value constraints of a document.
The “first pass” can be accomplished with an XML document schema language such as W3C Schema or ISO/IEC 19757-2 RELAX NG; “the second pass” is accomplished with a transformation language such as a W3C XSLT 1.0 stylesheet or a Python program. The second pass is an implementation of ISO/IEC 19757-3 Schematron schemas that are utilised by SVVGM.
ISO Schematron is a powerful and yet simple assertion-based schema language used to confirm the success or failure of a set of assertions made about XML document instances. One can use ISO Schematron to express assertions supporting business rules and other limitations of XML information items so as to aggregate sets of requirements for the value validation of documents.
In the figure below, “Methodology context association” depicts a file of context/value associations in the lower centre, where each association specifies for information items in the document instance being validated which lists of valid values in external value list expressions are to be used.

The synthesis of a pattern of ISO Schematron assertions to validate the values found in document contexts, and the use of ISO Schematron to validate those assertions are illustrated in “Methodology overview” figure below.

To feed the ISO Schematron process, one needs to express the contexts of information items and the values used in those contexts. SVVGM prescribes an XML vocabulary to create instances that express such associations of values for contexts. The stylesheets provided with SVVGM read these instances of context/value associations that point to externally-expressed lists of values and produce an ISO Schematron pattern of assertions that can then be combined with other patterns for business rule assertions to aggregate all document value validation requirements into a single process. The validation process is then used against documents to be validated, producing for each document a report of that document's failures of assertions.
By using SVVGM, users can use a default code list values for data exchange by adding more values to the default code list or restricting the values in the default code lists by defining constraints and business rules.
The following example shows Genericode representation of code list for SubDivisionTypeList represented in a file called “SubDivisionTypeList.gc”.
<CodeList>
<SimpleCodeList>
<Row>
<Value ColumnRef=”code”>
<SimpleValue>Department</SimpleValue> <!—- code list value -à
</Value>
<Value ColumnRef=”name”>
<SimpleValue>Department</SimpleValue> <!—- description of the value-à
</Value>
</Row>
<Row>
<Value ColumnRef=”code”>
<SimpleValue>Division</SimpleValue>
</Value>
<Value ColumnRef=”name”>
<SimpleValue>Division</SimpleValue>
</Value>
</Row>
<<Row>
<Value ColumnRef=”code”>
<SimpleValue>Branch</SimpleValue>
</Value>
<Value ColumnRef=”name”>
<SimpleValue>Branch</SimpleValue>
</Value>
</Row>
<Row>
<Value ColumnRef=”code”>
<SimpleValue>BusinessUnit</SimpleValue>
</Value>
<Value ColumnRef=”name”>
<SimpleValue>BusinessUnit</SimpleValue>
</Value>
</Row>
<Row>
<Value ColumnRef=”code”>
<SimpleValue>Section</SimpleValue>
</Value>
<Value ColumnRef=”name”>
<SimpleValue>Section</SimpleValue>
</Value>
</Row>
</SimpleCodeList>
</CodeList>
Taking the same example of customising code lists in Option 1, OrganisationNameTypeList code list will be a separate file called “OrganisationNameTypeList.gc”. To create a completely new set of code lists to replace the default one, a new .gc file with the new set of code list values say, “ReplaceOrganisationNameTypeList.gc” is created. By applying the constraints rule in a separate file, this new code list replaces the default code list.
The process of customising the code lists is documented in SVVGM for code list and value validation.
The OASIS Code List Technical Committee has used OASIS CIQ Specification V3.0’s Name entity (xNL.xsd) as a case study to demonstrate to end users how genericode based code list approach can be used to replace XML schema approach to validate code lists (the default approach used by CIQ Specifications). This document is listed in the reference section.
Following are the documents that users of CIQ Specifications implementing Genericode based Code List (Option 2) approach MUST read and understand:
· OASIS Codelist Representation (Genericode) Version 1.0, May 2007, http://docs.oasis- open.org/codelist/cd-genericode-1.0/doc/oasis-code-list-representation-genericode.pdf
· OASIS Schematron-based Value Validation using Genericode, Working Draft 0.1, July 2007, http://www.oasis-open.org/committees/document.php?document_id=24810
· OASIS Code List Adaptation Case Study (OASIS CIQ), Version 0.3, July 2007, http://www.oasis-open.org/committees/document.php?document_id=24813
CIQ Specification comes with two sets of supporting CIQ entity XML schema packages, one for Option 1 and the other for Option 2 of code lists. To assist users in getting a quick understanding of Option 2, all code lists for CIQ specifications are represented as genericode files along with default constraints, appropriate XSLT to process code lists, and with sample test XML document instance examples. It also contains test scenarios with customised code lists from the default code lists along with business rules, constraints supporting the customised code lists, XSLT and sample XML document instance examples.
The CIQ Specification entity schemas (xNL.xsd, xAL.xsd, xPIL.xsd, and xNAL.xsd) for both option 1 and 2 are in the same namespaces as users will use one of the two.
A separate document titled, “CIQ Specifications V3.0 Package” explains the structure of the CIQ Specifications V3.0 package.
Section 7.4 explains the differences between the CIQ Core Entity schemas used in Option 1 and Option 2.
Order of name elements MUST be preserved for correct presentation (e.g. printing name elements on an envelope).
If an application needs to present the name to a user, it MAY not always be aware about the correct order of the elements if the semantics of the name elements are not available.
Mr Jeremy Apatuta Johnson PhD
could be presented as follows
<n:PartyName>
<n:PersonName>
<n:NameElement>Mr</n:NameElement>
<n:NameElement>Jeremy</n:NameElement>
<n:NameElement>Apatuta</n:NameElement>
<n:NameElement>Johnson</n:NameElement>
<n:NameElement>PhD</n:NameElement>
</n:PersonName>
</n:PartyName>
and restored back to Mr Jeremy Apatuta Johnson PhD.
Any other order of NameElement tags in the XML fragment could lead to an incorrect presentation of the name.
Mapping data between the xNL schema and a target database is not expected to be problematic as xNL provides enough flexibility for virtually any level of data decomposition. However, the main issue lies in the area of mapping a data provider with a data consumer through xNL.
For example, consider a data provider that has a person name in one line (free text and unparsed) and a data consumer that has a highly decomposed data structure for a person’s name requires first name, family name and title to reside in their respective fields. There is no way of strong the free text and unparsed data in the target data structure without parsing it first using some smart name parsing data quality parsing/scrubbing tool (there are plenty in the market). Such parsing/scrubbing is expected to be the responsibility of the data consumer under this scenario and importantly, agreeing in advance with the data provider that the incoming data is not parsed.
The source database easily maps to the xNL NameElement qualified with the ElementType attribute set to values as in the diagram

Source Database
|
NAME |
MIDDLENAME |
SURNAME |
|
John |
Anthony |
Jackson |
xNL
<n:PersonName>
<n:NameElement n:ElementType="FirstName">John</n:NameElement>
<n:NameElement n:ElementType="MiddleName">Anthony</n:NameElement>
<n:NameElement n:ElementType="LastName">Jackson</n:NameElement>
</n:PersonName>
Target Database
|
FULLNAME |
|
John Anthony Jackson |
This type of mapping does not present a major challenge as it is a direct mapping from source to xNL and then concatenating the data values to form the full name to be stored in a database field/column.
The source database has the name in a simple unparsed form which can be easily mapped to xNL, but cannot be directly mapped to the target database as in the following diagram:

Source Database
|
FULLNAME |
|
John Anthony Jackson |
xNL
<n:PersonName>
<n:NameElement>John Anthony Jackson</n:NameElement>
</n:PersonName>
At this point, the name resolution/parsing software splits John Anthony Jackson into a form acceptable by the target database.
Target Database
|
NAME |
MIDDLENAME |
SURNAME |
|
John |
Anthony |
Jackson |
The quality of any information management/processing system is only as good as the quality of the data it processes/stores/manages. No matter how efficient is the process to interoperate data, if the quality of data that is interoperated is poor, the business benefit arising out of the information processing system is expected to be poor. To structurally represent the data, understand the semantics of the data to integrate and interoperate the data, quality of the data is critical. CIQ specifications have been designed with the above principle in mind.
xNL schema allows for data quality information to be provided as part of the entity using an attribute DataQuality that can be set to either “Valid” or “Invalid” (default values), if such status is known. If DataQuality attribute is omitted, it is presumed that the validity of the data is unknown. Users can customise the DataQuality code list to add more data quality attributes (e.g. confidence levels) if required.
DataQuality attribute refers to the content of a container, e.g. PersonName, asserting that all the values are known to be true and correct in a particular defined period. This specification also has provision to define partial data quality where some parts of the content are correct and some are not or unknown.
<n:PersonName n:DataQuality="Valid"
n: ValidFrom="2001-01-01T00:00:00"
<n:NameElement>John Anthony Jackson</n:NameElement>
</n:PersonName>
In this example John Anthony Jackson is known to be the true and correct value asserted by the sender of this data and the validity of the data has been recorded as of 2001-01-01.
This feature allows the recipient of data to get an understanding of the quality of data they are receiving and thereby, assists them to take appropriate measures to handle the data according to its quality.
This specification does not mandate any data verification rules or requirements. It is entirely up to the data exchange participants to establish them.
Also, the participants need to establish if the data quality information can be trusted.
This specification does not mandate any data validation rules or requirements. It is entirely up to the data exchange participants to establish such rules and requirements.
All elements in Name, Address and Party namespaces support extensibility by allowing for any number of attributes from a non-target namespace to be added. This is allowed in the XML Schema specifications of CIQ.
All elements share the same declaration:
<xs:anyAttribute namespace="##other" processContents="lax"/>
Although this specification provides an extensibility mechanism, it is up to the participants of the data exchange process to agree on the use of any extensions to the target namespace. Extensions without agreements between parties involved in data exchange will break interoperability.
This specification mandates that an application SHOULD not fail if it encounters an attribute from a non-target namespace. The application MAY choose to ignore or remove the attribute.
CIQ Specifications does its best to provide the minimum required set of elements and attributes that are commonly used independent of applications to define party data (name, address and other party attributes). If specific applications require some additional set of attributes that are not defined in CIQ specifications, then this extensibility mechanism SHOULD be used provided the extensions are agreed with other parties in case of data exchange involving more than one application. If no agreement is in place to manage extensions to the specification, interoperability will not be achieved. Use of this extensibility mechanism SHOULD be governed.
Participants involved in data exchanges MAY wish to add their system specific identifiers for easy matching of known data, e.g. if system A sends a message containing a name of a person to system B as in the example below
<n:PartyName xmlns:b="urn:acme.org:corporate:IDs" b:PartyID="123445">
<n:PersonName>
<n:NameElement>John Johnson</n:NameElement>
</n:PersonName>
</n:PartyName>
then Attribute b:PartyID="123445" is not in xNL namespace and acts as an identifier for system A. When system B returns a response or sends another message and needs to include information about the same party, it MAY use the same identifier as in the following example:
<n:PartyName xmlns:b="urn:acme.org:corporate:IDs" b:PartyID="123445" />
The response could include the original payload with the name details.
Sometimes it MAY be required to include some additional metadata that is specific to a particular system or application. Consider these examples:
<n:PartyName xmlns:x="urn:acme.org:corporate" x:OperatorID="buba7">
.............
<n:PartyName xmlns:b="urn:acme.org:corporate ">
<n:PersonName>
<n:NameElement b:Corrected="true">John Johnson</n:NameElement>
</n:PersonName>
</n:PartyName>
In the above examples, “OperatorID” and “Corrected” are additional metadata added to “PartyName” from different namespaces without breaking the structure of the schema.
Linking and referencing of different resources such as Party Name or Party Address (internal to the document or external to the document) can be achieved by two ways. It is important for parties involved in data exchange SHOULD decide during design time the approach they will be implementing. Implementing both the options will lead to interoperability problems. Just choose one. The two options are:
- Using xLink
- Using Key Reference
CIQ has now included support for xLink style referencing. These attributes are OPTIONAL and so will not impact implementers who want to ignore them. The xLink attributes have been associated with extensible type entities within the CIQ data structure thereby allowing these to be externally referenced to support dynamic value lists. The xBRL (extensible Business Reporting Language) standards community for example, uses this approach extensively to indicate the type values of objects in the data structure.
Names can be referenced internally (i.e. within some XML infoset that contains both referencing and referenced elements) through xlink:href pointing at an element with xml:id with a matching value. External entities can also be referenced if they are accessible by the recipient via HTTP(s)/GET.
The following example illustrates PartyName elements that reference other PartyName elements that reside elsewhere, in this case outside of the document.
<a:Contacts
xmlns:a="urn:acme.org:corporate:contacts"
xmlns:n="urn:oasis:names:tc:ciq:xsdschema:xNL:3.0/20050427"
xmlns:xlink="http://www.w3.org/1999/xlink">
<n:PartyName xlink:href="http://example.org/party?id=123445" xlink:type="locator"/>
<n:PartyName xlink:href="http://example.org/party?id=83453485" xlink:type="locator"/>
</a:Contacts>
This example presumes that the recipient of this XML fragment has access to resource http://example.org/party and that the resource returns PartyName element as an XML fragment of text/xml MIME type.
Usage of xLink attributes in the CIQ specifications MAY slightly differ from the original xLink specification. See CIQ TC Party Relationships Specification for more information on using xLink with xNL [Not available in this version]. The xLink specification is available at http://www.w3.org/TR/xlink/.
Element PartyName can be either of type locator or resource in relation to xLink.
Implementers are not restricted to only using XLink for this purpose - for example the xlink:href attribute MAY be re-used for a URL to a REST-based lookup, and so forth. The intent is to provide additional flexibility for communities of practice to develop their own guidelines when adopting CIQ.
This approach MAY be used for internal references (i.e. within some XML infoset that contains both referencing and referenced elements). Two keys are used to reference an entity namely, Party and Address. Two keys are:
1. Key – Primary Key of the entity, and
2. KeyRef – Foreign Key to reference an entity
The following example illustrates PartyName elements that reference other PartyName elements that reside elsewhere, in this case inside the document.
<c:Customers
xmlns:c="urn:acme.org:corporate:customers"
xmlns:a="urn:oasis:names:tc:ciq:xal:3"
xmlns:n="urn:oasis:names:tc:ciq:xnl:3"
xmlns:p="urn:oasis:names:tc:ciq:xpil:3"
<p:Party PartyKey=”111”>
<n:PartyName>
<n:PersonName>
<n:NameElement n:ElementType=”FirstName”>Ram</n:NameElement>
<n:NameElement n:ElementType=”LastName”>Kumar</n:LastName>
</n:PersonName>
</n:PartyName>
<p:Party p:PartyKey=”222”>
<n:PartyName>
<n:PersonName>
<n:NameElement n:ElementType=”FirstName”>Joe</n:NameElement>
<n:NameElement n:ElementType=”LastName”>Sullivan</n:LastName>
</n:PersonName>
</n:PartyName>
</p:Party>
<c:Contacts>
<c:Contact c:PartyKeyRef=”222”>
<c:Contact c:PartyKeyRef=”111”>
<c:/Contacts>
</c:Customers>
Attribute ID is used with complex type PersonNameType and elements PersonName and OrganisationName. This attribute allows unique identification of the collection of data it belongs to. The value of the attribute MUST be unique within the scope of the application of xNL and the value MUST be globally unique. The term ‘globally unique’ means a unique identifier that is “mathematically guaranteed” to be unique. For example, GUID (Globally Unique Identifier) is a unique identifier that is based on the simple principle that the total number of unique keys (or) is so large that the possibility of the same number being generated twice is virtually zero.
This unique ID attribute SHOULD be used to uniquely identify collections of data as in the example below:
Application A supplies an xNL fragment containing some PersonName to Application B. The fragment contains attribute ID with some unique value.
<n:PartyName n:ID="52F89CC0-5C10-4423-B367-2E8C14453926">
<n:PersonName>
<n:NameElement>Max Voskob</n:NameElement>
</n:PersonName>
<n:OrganisationName>
<n:NameElement>Khandallah Laundering Ltd.</n:NameElement>
</n:OrganisationName>
</n:PartyName>
If Application B decides to reply to A and use the same xNL fragment it need only provide the outer element (n:PartyName in this case) with ID as the only attribute.
<n:PartyName n:ID="52F89CC0-5C10-4423-B367-2E8C14453926" />
Application A should recognise the value of ID, so no additional data is required from B in relation to this.
The exact behaviour of the ID attribute is not specified in this document and is left to the users to decide and implement.
The difference between the ID attribute and xLink attributes is that ID attribute cannot be resolved to a location of the data – it identifies already known data.
Any XML documents produced MUST conform to the CIQ Specifications Schemas namely, xNL.xsd, xAL.xsd, xNAL.xsd and xPIL.xsd i.e. the documents MUST be successfully validated against the Schemas. This assumes that the base schemas MUST be modified.
If Option 2 for Code List is used, all genericode files MUST conform to the Genericode XML Schema, i.e. all genericode files MUST successfully validate against the schema.
Any customisation of the code list files based on Option 1 MUST be well formed schemas.
The broad nature and cultural diversity of entity “Name” makes it very difficult to produce one schema that would satisfy all applications and all cultures while keeping the size and complexity of the schema manageable. This specification allows some changes to the schema by adopters of the schema to fit their specific requirements and constraints. However, note that any change to the schema breaks the CIQ Specifications compatibility and so, they MUST NOT be changed.
The namespace identifier SHOULD be changed if it is possible for an XML fragment valid under the altered schema to be invalid under the original schema.
Users SHOULD retain the minimum structure of Name entity as in the following diagram:

This structure allows for most names to be represented, with exception for
· organisation subdivision hierarchy (SubdivisionName), e.g. faculty / school / department
Any further reduction in structure MAY lead to loss of flexibility and expressive power of the schema.
Users MUST NOT remove any attributes from the schema. Attributes in the schema can be easily ignored during the processing.
Any changes to the Name Entity schema (xNL.xsd) are likely to break the compatibility one way or another.
It MAY be possible that an XML fragment created for the original schema is invalid for the altered schema or vice versa. This issue SHOULD be considered before making any changes to the schema that could break the compatibility.
Meeting all requirements of different cultures and ethnicity in terms of representing the names in one specification is not trivial. This is the reason why code lists/enumerations are introduced in order to keep the specification/schema simple, but at the same time provide the flexibility to adapt to different requirements.
The values of the code lists/enumerations can be changed or new ones added as required.
NOTE: The code list/enumeration values for different enumeration lists that are provided as part of the specification are not complete. They only provides some sample values (and in most cases no values) and it is up to the end users to customise them to meet their data exchange requirements if the default values are incomplete, not appropriate or over kill
This level of flexibility allows some customisation of the schema through changing the code list/enumerations only, without changing the basic structure of the schema. It is important to ensure that all schema users involved in data exchange use the same code list/enumerations for interoperability to be successful. This has to be negotiated between the data exchange parties and a proper governance process SHOULD be in place to manage this process.
The other approach to customise the CIQ Name schema (includes other entity schemas namely Party and Address) without touching it is by using SVVGM. In this approach, one can use Schematron patterns to define assertion rules to customise the xNL.xsd schema without modifying it. For example, it is possible to customise xNL.xsd schema to restrict the use of elements, the occurrence of elements, the use of attributes, and the occurrence of attributes, making elements and attributes mandatory, etc.
So, users who believe that many elements and attributes in the CIQ specifications are overwhelming to what their requirements are, can define business rules using Schematron patterns to constraint the CIQ base entity schemas. By constraining the CIQ schemas, users get two major benefits:
· CIQ Specifications that are tailored indirectly with the help of business rules to meet specific application requirements
· Applications that use the customised CIQ Specifications with the help of business rules are still compliant with the CIQ Specifications.
Therefore, by CIQ specifications providing two options for customising schemas (Option 1 and Option 2), the specifications are powerful to address any specific application requirements for party information.
NOTE: The business rules used to constraint base schemas SHOULD be agreed by all the parties that are involved in CIQ based data exchange to ensure interoperability and the rules SHOULD be governed.
xNL.xsd uses “NameElement” element as part of “PersonName” element to represent the name of a person and this is supported by using the attribute “ElementType” to add semantics to the name. Let us look at the following example:
<n:PersonName>
<n:NameElement n:ElementType=”FirstName>Paruvachi</n:NameElement>
<n:NameElement n:ElementType=”FirstName>Ram</n:NameElement>
<n:NameElement n:ElementType=”MiddleName>Kumar</n:NameElement>
<n:NameElement n:ElementType=”LastName>Venkatachalam</n:NameElement>
<n:NameElement n:ElementType=”LastName>Gounder</n:NameElement>
</n:PersonName>
In the above example, there is no restriction on the number of times First Name and Last Name can occur as perxNL.xsd schema grammar. Some applications might want to apply strict validation and constraint rules on the xNL.xsd schema to avoid use of First Name and Last Name values to data at least once and no more than once. This is where SVVGM can be used to define business rules to constraint the xNL.xsd schema without modifying the xNL.xsd schema. The business rule code defined using Schematron pattern for the above constraint is given below:
<rule context=”n:PersonName[not(parent::n:PartyName)]”>
<assert test=count(n:NameElement [@n:ElementType=’FirstName’]=1”
>Must have exactly one FirstName component</assert>
<assert test=count(n:NameElement[@n:ElementType=’LastName’])=1”
>Must have exactly one LastName component</assert>
</rule>
When first pass validation (structure validation) is performed on the above sample XML instance document, the document is valid against the xNL.xsd. During second pass validation (business rule constraint and value validation) on the above XML instance document, the following error is reported:
Must have exactly one FirstName component
Must have exactly one LastName component
Entity “Address” has been modelled independent of any context as a standalone class to reflect some common understanding of concepts “Location” and “Delivery Point”.
The design concepts for “Address” are similar to “Name”. Refer to section 2.4 Common Design Concepts for more information.
The high level schema elements of xAL schema are illustrated in the diagram in the next page.
An address can be structured according to the complexity level of its source.
Suppose that the source database does not differentiate between different address elements and treats them as Address Line 1, Address Line 2, Address Line “N”, the address information can then be placed inside a free text container (element FreeTextAddress).
<a:Address>
<a:FreeTextAddress>
<a:AddressLine>Substation C</a:AddressLine>
<a:AddressLine >17 James Street</a:AddressLine >
<a:AddressLine>SPRINGVALE VIC 3171</a:AddressLine>
</a:FreeTextAddress>
</a:Address>
It is up to the receiving application to parse this address and map it to the target data structure. It is possible that some sort of parsing software or human involvement will be required to accomplish the task. Data represented in this free formatted text form is classified as “poor quality” as it is subject to different interpretations of the data and will cause interoperability problems.
Many common applications fall under this category.
Assume that the address was captured in some semi-structured form such as State, Suburb and Street.
<a:Address>
<a:AdministrativeArea>
<a:Name>WA</a:Name>
</a:AdministrativeArea>
<a:Locality>
<a:Name>OCEAN REEF</a:Name>
</a:Locality>
<a:Thoroughfare>
<a:NameElement>16 Patterson Street</a:NameElement>
</a:Thoroughfare>
</a:Address>
In this example, the free text information resides in containers that provide some semantic information on the content. E.g. State -> AdministrativeArea, Suburb -> Locality, Street -> Thoroughfare. At the same time, the Thoroughfare element contains street name and number in one line as free text, which MAY not be detailed enough for data structures where street name and number are separate fields.
Many common applications fall under this category.

The following example illustrates an address structure that was decomposed into its atomic elements:
<a:Address>
<a:AdministrativeArea a:Type="state">
<a:NameElement a:Abbreviation="true" a:NameType="Name">VIC</a:NameElement>
</a:AdministrativeArea>
<a:Locality a:Type="suburb">
<a:NameElement a:NameType="Name">CLAYTON</a:NameElement>
<a:SubLocality a:Type="Area">
<a:NameElement a:NameType="Name">Technology Park</a:NameElement>
</a:SubLocality>
</a:Locality>
<a:Thoroughfare a:Type="ROAD">
<a:NameElement a:NameType="NameandType">Dandenong Road</a:NameElement>
<a:Number a:IdentifierType="RangeFrom">200</a:Number>
<a:Number a:IdentifierType="Separator">-</a:Number>
<a:Number a:IdentifierType="RangeTo">350</a:Number>
<a:SubThoroughfare a:Type=”AVENUE”>
<a:NameElement a:NameType="NameAndType">Fifth Avenue</a:NameElement>
</a:SubThoroughfare>
</a:Thoroughfare>
<a:Premises a:Type="Building">
<a:NameElement a:NameType="Name">Toshiba Building</a:NameElement>
</a:Premises>
<a:PostCode>
<a:Identifier>3168</a:Identifier>
</a:PostalCode>
</a:Address>
Few applications and in particular, applications dealing with data quality and integrity, fall under this category and the quality of data processed by these applications are generally high.
All elements and attributes in xAL schema have strong data types.
All free-text values of elements (text nodes) and attributes are constrained by a simple type “NormalizedString” (collapsed white spaces) defined in CommonTypes.xsd. Other XML Schema data types are also used throughout the schema.
Other XML Schema defined data types (e.g. int, string, DateTime) are also used throughout xAL namespace.
Use of code lists/enumerations is identical to use of code lists/enumerations for entity “Name”. Refer to section 3.3 for more information.
Code Lists used in xAL for Option 1 reside in an “include” file xAL-types.xsd and for option 2 as separate genericode files.
NOTE: The code list values for different code lists that are provided as part of the specifications are not complete. They only provides some sample values (and in most cases no values) and it is up to the end users to customise them to meet their data exchange requirements if the default values are incomplete, not appropriate or an over kill
Order of address elements MUST be preserved for correct presentation in a fashion similar to what is described in section 3.6.
Mapping data between xAL schema and a database is similar to that of entity “Name” as described in section 3.7.
23 Archer Street
Chatswood, NSW 2067
Australia
could be presented as follows
<a:Address>
<a:FreeTextAddress>
<a:AddressLine>23 Archer Street</a:AddressLine>
<a:AddressLine>Chatswood, NSW 2067</a:AddressLine>
<a:AddressLine>Australia</a:AddressLine>
</a:FreeTextAddress>
</a:Address>
and restored back to
23 Archer Street
Chatswood, NSW 2067
Australia
during data formatting exercise.
Any other order of AddressLine tags in the XML fragment could lead to an incorrect presentation of the address.
xAL schema allows for data quality information to be provided as part of the entity using attribute DataQuality as for entity “Name”. Refer to section 3.8 for more information.
All elements in Address namespace are extensible as described in section 3.9.
All linking and referencing rules described in section 3.10 apply to entity “Address”.
Use of attribute ID is described in section 3.11.
Schema conformance described in section 3.12 is fully applicable to entity “Address”.
xAL supports representation of Address/location in two ways namely,
1. By using explicit coordinates with qualifiers for accuracy and precision, and
2. By using the GeoRSS application profile, which expresses decimal degrees coordinates with accuracy and precision, and is implemented via external namespaces (either ATOM or RSS).
Explicit coordinates are typically available from the process of geo-coding the street addresses. Coordinates are expressed in the Latitude and Longitude elements, including DegreesMeasure, MinutesMeasure, SecondsMeasure, andDirection. Data quality is expressed as attributes of coordinates including Meridian, Datum and Projection.
GeoRSS incorporates a huge body of knowledge and expertise in geographical systems interoperability that can be reused for our purpose rather than re-inventing what has already been developed. The basic expression of a:LocationByCoordinate element in xAL.xsd schema has limits in utility for e-commerce applications. More interoperable expression of coordinate is possible via GeoRSS, due to the ability to reduce ambiguity introduced by requirements for different coordinate systems, units and measurements, or the ability to define more complex (non-point) geographic features.
Support for GeoRSS and Location Coordinates for address/locations in xAL.xsd schema is shown in the following figure.

As RSS becomes more and more prevalent as a way to publish and share information, it becomes increasingly important that location is described in an interoperable manner so that applications can request, aggregate, share and map geographically tagged feeds.
GeoRSS (Geographically Encoded Objects for RSS feeds) enables geo-enabling, or tagging, "really simple syndication" (RSS) feeds with location information. GeoRSS proposes a standardised way in which location is encoded with enough simplicity and descriptive power to satisfy most needs to describe the location of Web content. GeoRSS MAY not work for every use, but it should serve as an easy-to-use geo-tagging encoding that is brief and simple with useful defaults but extensible and upwardly-compatible with more sophisticated encoding standards such as the OGC (Open Geospatial Consortium) GML (Geography Markup Language).
GeoRSS was developed as a collaborative effort of numerous individuals with expertise in geospatial interoperability, RSS, and standards, including participants in the -- the W3C (World Wide Web Consortium)[1] and OGC (Open Geospatial Consortium)[2].
GeoRSS is a formal GML Application Profile, with two flavours: ‘GeoRSS Simple’, which describes a point, and ‘GeoRSS GML’, which describes four essential types of shapes for geo-referencing (point, line, box and polygon).
GeoRSS Simple has greater brevity, but also has limited extensibility. When describing a point or coordinate, GeoRSS Simple can be used in all the same ways and places as GeoRSS GML.
GeoRSS GML supports a greater range of features, notably coordinate reference systems other than WGS84 latitude/longitude. It is designed for use with Atom 1.0, RSS 2.0 and RSS 1.0, although it can be used just as easily in non-RSS XML encodings.
Further detailed documentation and sample xml implementation information are published on the sites listed below:
The UML model for the GeoRSS application schema and the XML schema is shown below:

GeoRSS is supported by an element a:GeoRSS in xAL.xsd schema as a non target namespace. The content of a:GeoRSS must comply with the following requirements:
· Be from the GeoRSS/GML/Atom namespace
· Refer to finest level of address details available in the address structure that a:GeoRSS belongs to
· Be used unambiguously so that there is no confusion whether the coordinates belong to the postal delivery point (e.g. Post Box) or a physical address (e.g. flat) as it is possible to have both in the same address structure.
There is no restriction on the shape of the area, a:GeoRSS can describe be it a point, linear feature, polygon or a rectangle.
The following are GeoRSS examples and demonstrate what GeoRSS Simple and GeoRSS GML encodings look like. The location being specified is city center Ft. Collins.
Simple GeoRSS:
<georss:point>40.533203 -105.0712</georss:point>
GML GeoRSS:
<GeoRSS:where>
<gml:Point>
<gml:pos>40.533203 -105.0712</gml:pos>
</gml:Point>
<GeoRSS:where>
These examples are in XML. However, RSS and GeoRSS are general models that can also be expressed in other serializations such as Java, RDF or XHTML.
A good way to describe a trip that has many places of interest like a boat trip or a hike is to specify the overall trip's path with a line as a child of the <feed>. Then mark each location of interest with a point in the <entry>.
<feed xmlns="http://www.w3.org/2005/Atom"
xmlns:georss="http://www.georss.org/georss"
xmlns:gml="http://www.opengis.net/gml">
<title>Dino's Mt. Washington trip</title>
<link href="http://www.myisp.com/dbv/"/>
<updated>2005-12-13T18:30:02Z</updated>
<author>
<name>Dino Bravo</name>
<email>dbv@example.org</email>
</author>
<id>http://www.myisp.com/dbv/</id>
<georss:where>
<gml:LineString>
<gml:posList>
45.256 -110.45 46.46 -109.48 43.84 -109.86 45.8 -109.2
</gml:posList>
</gml:LineString>
</georss:where>
<entry>
<title>Setting off</title>
<link href="http://www.myisp.com/dbv/1"/>
<id>http://www.myisp.com/dbv/1</id>
<updated>2005-08-17T07:02:32Z</updated>
<content>getting ready to take the mountain!</content>
<georss:where>
<gml:Point>
<gml:pos>45.256 -110.45</gml:pos>
</gml:Point>
</georss:where>
</entry>
<entry>
<title>Crossing Muddy Creek</title>
<link href="http://www.myisp.com/dbv/2"/>
<id>http://www.myisp.com/dbv/2</id>
<updated>2005-08-15T07:02:32Z</updated>
<content>Check out the salamanders here</content>
<georss:where>
<gml:Point>
<gml:pos>45.94 -74.377</gml:pos>
</gml:Point>
</georss:where>
</entry>
</feed>
If end users feel that GeoRSS GML is “overkill” or complex for their requirement and instead, want to just define the coordinates for location/address, xAL.xsd schema provides a default set of basic and commonly used elements representing explicit location coordinates through the element a:LocationByCoordinates.
a:LocationByCoordinates element provides attributes namely, Datum, type of code used for Datum, Meridian, type of code used for Meridian, Projection and type of code used for Projection.
a:LocationByCoordinates/a:Latitude and a:LocationByCoordinates/a:Longitude elements provide attributes namely, DegreesMeasure, MinutesMeasure, SecondsMeasure, and Direction.
Schema customisation rules and concepts described in section 3.13 are fully applicable to entity “Address”.
Addressing the 240+ country address semantics in one schema and at the same time keeping the schema simple is not trivial. Some countries have a city and some do not, some countries have counties, provinces or villages and some do not, some countries use canal names to represent the property on the banks of the canal, and, some countries have postal codes and some do not.
Key components of international addresses that vary from country to country are represented in the specification using the schema elements namely, Administrative Area, Sub Administrative Area, Locality, Sub Locality, Premises, Sub Premises, Thoroughfare, and Postal Delivery Point. CIQ TC chose these names because they are independent of any country specific semantic terms such as City, Town, State, Street, etc. Providing valid and meaningful list of code lists/enumerations as default values to these elements that covers all countries is not a trivial exercise and therefore, this exercise was not conducted by CIQ TC. Instead, these elements are customisable using code lists/enumerations by end users to preserve the address semantics of each country which assists in improving the semantic quality of the address. To enable end users to preserve the meaning of the address semantics, the specification provides the ability to customise the schema using code lists/enumerations without changing the structure of the schema itself.
For example, “State” defined in the code list/enumeration list for Administrative Area type could be valid for countries like India, Malaysia and Australia, but not for Singapore as it does not have the concept of “State”. A value “Nagar” in the code list/enumeration list for Sub Locality type could be only valid for countries like India and Pakistan.
If there is no intent to use the code list/enumeration list for the above schema elements, the code list/enumeration list can be ignored. There is requirement that the default values for the enumeration lists provided by the specification must exist. The list can be empty also. As long as the code list/enumeration list values are agreed between the parties involved in data exchange (whether data exchange between internal business system or with external systems), interoperability is not an issue.
In Option 1 of representing code lists, the values clarifying the meaning of geographical entity types (e.g. AdministrativeAreaType, LocalityAreaType) in xAL.xsd were intentionally taken out of the main schema file into an “include” file (xAL-types.xsd) to make customisation easier. In Option 2 of Code List representation, these code lists are represented as separate .gc file in genericode format.
The values of the code lists/enumerations can be changed or new ones added as required.
NOTE: The code list/enumeration values for different code/enumeration lists that are provided as part of the specifications are not complete. They only provide sample values (and in most case no values) and it is up to the end users to customise them to meet their data exchange requirements if the default values are incomplete, not appropriate or over kill
In the example below, we use the country, Singapore. The default values provided by xAL.xsd for AdministrativeAreaType enumeration are given below. The user might want to restrict the values to meet only the address requirements for Singapore. Singapore does not have any administrative areas as it does not have state, city, or districts or provinces. So, the user can customise the schema by making the AdministrativeAreaType enumeration as an empty list as shown in the table below.
|
Original values for “AdministrativeAreaType” Code List |
Customised Values |
|
City |
|
|
State |
|
|
Territory |
|
|
Province |
|
This level of flexibility allows some customisation of the schema through changing the enumerations only, without changing the basic structure of the schema. It is important to ensure that all schema users involved in data exchange use the same enumerations for interoperability to be successful. This has to be negotiated between the data exchange parties and a proper governance process SHOULD be in place to manage this process.
Any changes to the Address Entity schema (xAL.xsd) are likely to break the compatibility one way or another.
It MAY be possible that an XML fragment created for the original schema is invalid for the altered schema or vice versa. This issue needs to be considered before making any changes to the schema that could break the compatibility.
The other approach to customise the CIQ address schema (xAL.xsd) without modifying it is by SVVGM. In this approach, one can use Schematron patterns to define assertion rules to customise CIQ address schema without modifying it. For example, it is possible to customise CIQ address schema to restrict the use of address entitties that are not required for a specific country. For example, a country like Singapore will not need address entities namely, Administrative Area, Sub Administrative Area, Sub Locality, Rural Delivery and Post Office. These entities can be restricted using Schematron based assertion rules. Some might want to just use free text address lines and a few of the address entities like locality and postcode. Schematron assertion rules help users to achieve this.
NOTE: The business rules used to constraint CIQ address schema SHOULD be agreed by all the parties that are involved in data exchange of CIQ based address data to ensure interoperability and the rules SHOULD be governed.
Let us use the country “Singapore” as an example again. Let us say that the country “Singapore” only requires the following address entities defined in xAL.xsd and does not require the rest of the entities as they are not applicable to the country:
· Country
· Locality
· Thoroughfare
· PostCode
This restriction can be achieved without modifying the xAL.xsd schema and by applying the following schematron pattern rules outside of xAL.xsd schema as follows:
<rule context=”a:Address/*”>
<assert test=”(name()=’a:Country’) or (name()=’a:PostCode’) or
(name()=’a.Thoroughfare’) or (name()=’a:Locality’)”
>Invalid data element present in the document
</assert>
</rule>
The above simple rule restricts the use of other elements and attributes in xAL.xsd when an XML instance document is produced and validated.
Now let us take the following XML instance document:
<a:Address>
<a:Country>
<a:NameElement>Singapore</a:NameElement>
</a:Country>
<a:AdministrativeArea>
<a:NameElement></a:NameElement>
</a:AdministrativeArea>
<a:Locality>
<a:NameElement>NUS Campus</a:NameElement>
</a:Locality>
<a:Thoroughfare>
<a:NameElement>23 Woodside Road</a:NameElement>
</a:Thoroughfare>
<a:Premises>
<a:NameElement></a:NameElement>
</a:Premises>
<a:PostCode>
<a:Identifier>51120</a:Identifier>
</a:PostCode>
</a:Address>
When the above document instance is validated using SVVGM, pass one validation (structure validation against xAL.xsd) will be successful. Pass two validation (business rules and value validation) will report the following errors:
Invalid data element present in the document
:/a:Address/a:AdministrativeArea
Invalid data element present in the document
:/a:Address/a:Premises
Let us consider another example where an application requires using only the free text address lines in xAL.xsd and no other address entities.
This restriction can be achieved without modifying the xAL.xsd schema and by applying the following schematron pattern rules outside of the schema as follows:
<rule context=”a:Address/*”>
<assert test=”name()=’a:FreeTextAddress’”
>Invalid data element present in the document
</assert>
</rule>
The above simple rule restricts the use of elements and attributes other than “FreeTextAddress” element in xAL.xsd when an XML instance document is produced and validated.
xNAL (Name and Address) schema is a container for combining related names and addresses. This specification recognises two ways of achieving this and they are:
· Binding multiple names to multiple addresses (element xnal:Record)
· Binding multiple names to a single address for postal purposes (element xnal:PostalLabel)
Element xnal:Record is a binding container that shows that some names relate to some addresses as in the following diagram:

The relationship type is application specific, but in general it is assumed that a person defined in the xNL part have some connection/link with an address specified in the xAL part. Use attributes from other namespace to specify the type of relationships and roles of names and addresses.
Mr H G Guy, 9 Uxbridge Street, Redwood, Christchurch 8005
<xnal:Record>
<n:PartyName>
<n:NameLine>Mr H G Guy</n:NameLine>
</n:PartyName>
<a:Address>
<a:Locality>
<a:Name>Christchurch</a:Name>
<a:SubLocality>Redwood</a:SubLocality>
</a:Locality>
<a:Thoroughfare>
<a:Number>9</a:Number>
<a:NameElement>Uxbridge Street</a:NameElement>
</a:Thoroughfare>
<a:PostCode>
<a:Identifier>8005</a:Identifier>
</a:PostCode>
</a:Address>
</xnal:Record>
Element xnal:PostalLabel is a binding container that provides elements and attributes for information often used for postal / delivery purposes, as in the following diagram. This has two main containers, an addressee and the address:

This structure allows for any number of recipients to be linked to a single address with some delivery specific elements such as Designation and DependencyName.
Attention: Mr S Mart
Director
Name Plate Engravers
The Emporium
855 Atawhai Drive
Atawhai
Nelson 7001
translates into the following xNAL fragment:
<xnal:PostalLabel>
<xnal:Addressee>
<xnal:Designation>Attention: Mr S Mart</xnal:Designation>
<xnal:Designation>Director</xnal:Designation>
<n:PartyName>
<n:NameLine>Name Plate Engravers</n:NameLine>
</n:PartyName>
</xnal:Addressee>
<a:Address>
<a:Locality>
<a:Name>Nelson</a:Name>
<a:SubLocality>Atawhai</a:SubLocality>
</a:Locality>
<a:Thoroughfare>
<a:NameElement>Atawhai Drive</a:NameElement>
<a:Number>855</a:Number>
</a:Thoroughfare>
<a:PostCode>
<a:Identifier>7001</a:Identifier>
</a:PostCode>
</a:Address>
</xnal:PostalLabel>
Users can use the xNL and xAL constructs and create their own name and address container schema to meet their specific requirements rather than using a container element called “Record” as in xNAL if they believe that xNAL schema does not meet their requirements. This is where the power of CIQ Specifications comes in to play. It provides the basic party constructs to enable users to reuse the base constructs of CIQ specifications as part of their application specific data model and at the same time meeting their application specific requirements.
For example, users can create a schema called Customers.xsd that could reuse xNL and xAL to represent their customers. This is shown in the following figure:

In the above figure, PersonName is OPTIONAL.

In the above figure, “Customer” is of type “Party” as defined in xNL schema. “Customer” is then extended to include “Address” element that is of type “Address” as defined in xAL schema.
Entity “Party” encapsulates some most commonly used unique characteristics/attributes of Person or Organisation, such as name, address, personal details, contact details, physical features, etc.
This assists in uniquely identifying a party with these unique party attributes.
The schema consists of top level containers that MAY appear in any order or MAY be omitted. The containers are declared globally and can be reused by other schemas. The full schema for defining a Party can be found in xPIL,xsd file with enumerations in xPIL-types.xsd file for Code List Option 1 and .gc files for Code List Option 2. See the sample XML files for examples.
xPIL provides a number of elements/attributes that are common to both a person and an organisation (e.g. account, electronic address identifier, name, address, contact numbers, membership, vehicle, etc).
xPIL provides a number of elements/attributes that are applicable to a person only (e.g. gender, marital status, age, ethnicity, physical information, hobbies, etc)
xPIL provides a number of elements/attributes that are applicable to an organisation only (e.g. industry type, registration details, number of employees, etc)
“Name” of xPIL schema reuses PartyNameType constructs from xNL namespace and “Address” of the xPIL schema reuses AddressType construct from xAL namespace as illustrated in the following diagram:

The design paradigm for this xPIL schema is similar to those of Name and Address entities. Likewise, it is possible to combine information at different detail and semantic levels.
The following examples illustrate use of a selection of party constructs.
<p:Qualifications>
<p:Qualification>
<p:QualificationElement p:Type="QualificationName">BComp.Sc.</p:QualificationElement>
<p:QualificationElement p:Type="MajorSubject">Mathematics</p:QualificationElement>
<p:QualificationElement p:Type="MinorSubject">Statistics</p:QualificationElement>
<p:QualificationElement p:Type="Award">Honours</p:QualificationElement>
<p:InstitutionName>
<n:NameLine>University of Technology Sydney</n:NameLine>
</p:InstitutionName>
</p:Qualification>
</p:Qualifications>
<p:BirthInfo p:BirthDateTime="1977-01-22T00:00:00"/>
<p:Document p:ValidTo="2004-04-22T00:00:00">
<p:IssuePlace>
<a:Country>
<a:Name>Australia</a:Name>
</a:Country>
<a:AdministrativeArea>
<a:Name>NSW</a:Name>
</a:AdministrativeArea>
</p:IssuePlace>
<p:DocumentElement p:Type="DocumentID">74183768C</p:DocumentElement>
<p:DocumentElement p:Type="DocumentType">Driver License</p:DocumentElement>
<p:DocumentElement p:Type="Priviledge">Silver</p:DocumentElement>
<p:DocumentElement p:Type="Restriction">Car</p:DocumentElement>
</p:Document>
<p:ContactNumber p:MediaType="Telephone" p:ContactNature="Business Line" p:ContactHours="9:00AM - 5:00PM">
<p:ContactNumberElement p:Type="CountryCode">61</p:ContactNumberElement>
<p:ContactNumberElement p:Type="AreaCode">2</p:ContactNumberElement>
<p:ContactNumberElement p:Type="LocalNumber">94338765</p:ContactNumberElement>
</p:ContactNumber>
<p:ElectronicAddressIdentifiers>
<p:ElectronicAddressIdentifier p:Type="SKYPE" p:Usage="Personal">rkumar
</p:ElectronicAddressIdentifiers>
<p:ElectronicAddressIdentifier p:Type="EMAIL" p:Usage="Business">ram.kumar@email.com
</p:ElectronicAddressIdentifiers>
<p:ElectronicAddressIdentifier p:Type="URL" p:Usage="Personal">http://www.ramkumar.com
</p:ElectronicAddressIdentifiers>
xPIL schema represents details of a Party. The Party has a name as specified in n:PartyName element. A “Party” can be a unique name (e.g. A person or an Organisation) or a joint name (e.g. Mrs. Sarah Johnson and Mr. James Johnson (or) Mrs. & Mr. Johnson). In this case, all the other details of the party defined using xPIL apply to the party as a whole (i.e. to both the persons in the above example) and not to one of the Parties (e.g. say only to Mrs. Sarah Johnson or Mr. James Johnson in the example). Also, all the addresses specified in Addresses element relate to the Party as a whole (i.e. applies to both Mrs. and Mr. Johnson in this example).
If for example, Mrs. Sarah Johnson and Mr. James Johnson have to be defined separately with their own unique characteristics (e.g. address, vehicle, etc), then each person SHOULD be defined as an individual party.
xPIL provides the ability to also define simple one to one relationships between a party (person or an organisation) and other parties (person or organisation). This is shown in the following diagram (an extract of XML schema).
However, it is strongly advised that users interested in implementing relationships between parties using CIQ specifications SHOULD use CIQ xPRL (extensible Party Relationships Language) specification version 3.0 exclusively defined for dealing with party relationships.

Examples of relationships include, Friend, Spouse, Referee, Contact, etc for a person, and Client, customer, branch, head office, etc for an organisation.
Details of each party involved in the relationship can be defined namely, Person Name, Organisation Name, Contact Numbers and Electronic Address Identifiers.
The “Relationship” element provides the relationship details between the parties. It’s attribute Status defines the status of relationship; attribute RelationshipWithPerson defines the type of relationship with the person (e.g. friend, spouse) if the party is a person; attribute RelationshipWithOrganisation defines the type of relationship with the organisation (e.g. client, branch, subsidiary) if the party is an organisation; attributes RelationshipValidFrom and RelationshipValidTo defines the dates of the relationship with the party.
<p:Relationships>
<p:Relationship p:RelationshipWithPersonGroup=”Friend”>
<p:PartyDetails>
<p:PersonName>
<p:NameElement=”FullName”>Andy Chen</NameElement>
</p:PersonName>
</p:PartyDetails>
</p:Relationship>
<p:Relationship p:RelationshipWithPersonGroup=”Friend”>
<p:PartyDetails>
<p:PersonName>
<p:NameElement=”FullName”>John Freedman</NameElement>
</p:PersonName>
</p:PartyDetails>
</p:Relationship>
<p:Relationship p:RelationshipWithPersonGroup=”Friend”>
<p:PartyDetails>
<p:PersonName>
<p:NameElement=”FullName”>Peter Jackson</NameElement>
</p:PersonName>
</p:PartyDetails>
</p:GroupRelationship>
</p:Relationships>
<p:Relationships>
<p:Relationship p:PartyType=”Organisation” p:RelationshipWithOrganisation=”Branch”>
<p:NameLine>XYZ Pty. Ltd</p:NameLine>
<p:Address>
<p:FreeTextAddress>
<p:AddressLine>23 Archer Street, Chastwood, NSW 2067,
Australia
</p:AddressLine>
</p:FreeTextAddress>
</p:Address>
</p:Relationship>
<p:Relationship p:PartyType=”Organisation” p:RelationshipWithOrganisation=”Branch”>
<p:NameLine>XYZ Pte. Ltd</p:NameLine>
<p:Address>
<p:FreeTextAddress>
<p:AddressLine>15, Meena Rd, K.K.Nagar, Chennai 600078
India
</p:AddressLine>
</p:FreeTextAddress>
</p:Address>
</p:Relationshiop>
</p:Relationships>
<p:Relationships>
<p: Relationship p:RelationsipWithPersonGroup=”Son”>
<p:PersonName>
<p:NameElement=”FullName”>Andy Chen</NameElement>
</p:PersonName>
</p:Relationship>
</p:Relationships>
All elements and attributes in xPIL schema have strong data types.
All free-text values of elements (text nodes) and attributes are constrained by a simple type “NormalizedString” (collapsed white spaces) defined in CommonTypes.xsd. Other XML Schema data types are also used throughout the schema.
Other XML Schema defined data types are also used throughout the schema.
Use of code lists/enumerations is identical to use of code lists for entity “Name”. Refer to section 3.3 for more information.
Code lists/enumerations used in xPIL for code list option 1 reside in an “include” xPIL-types.xsd. Code lists/enumerations used in xPIL for code list option 2 reside as .gc genericode files.
NOTE: The code list/enumeration values for different code lists/enumeration lists that are provided as part of the specifications are not complete. They only provides some sample values (and in most cases no values) and it is up to the end users to customise them to meet their data exchange requirements if the default values are incomplete, not appropriate or over kill
Order of elements without qualifier (@...type attribute) MUST be preserved for correct presentation as described in section 3.6.
Mapping data between xPIL schema and a database is similar to that of entity “Name” as described in section 3.7.
xPIL schema allows for data quality information to be provided as part of the entity using attribute DataQuality as for entity “Name”. Refer to section 3.8 for more information.
All elements in Party namespaces are extensible as described in section 3.10.
All linking and referencing rules described in section 3.9 apply to entity “Party”.
The following example illustrates PartyName elements that reference other PartyName element that resides elsewhere, in this case outside of the document.
<a:Contacts xmlns:a="urn:acme.org:corporate:contacts">
<xnl:PartyName xlink:href="http://example.org/party?id=123445"/>
<xnl:PartyName xlink:href="http://example.org/party?id=83453485"/>
</a:Contacts>
This example presumes that the recipient of this XML fragment has access to resource “http://example.org/party” (possibly over HTTP/GET) and that the resource returns as PartyName element as an XML fragment of text/xml MIME type.
Use of attribute ID is described in section 3.11.
Schema conformance described in section 3.12 is fully applicable to entity “Party”.
Schema customisation rules and concepts described in section 3.13 are fully applicable to entity “Party”.
If there is no intent to use the code list/enumeration list for the xPIL schema elements, the code list/enumeration list can be ignored. There is no absolute must rule that the default values for the enumeration lists provided by the specification must exist. The list can be empty also. As long as the code list/enumeration list values are agreed between the parties involved in data exchange (whether data exchange between internal business system or with external systems), interoperability is not an issue.
In Option 1 of representing code lists, the values clarifying the meaning of party element types (e.g. DocumentType,ElectronicAddressIdentifierType ) in xPIL.xsd were intentionally taken out of the main schema file into an “include” file (xPIL-types.xsd) to make customisation easier. In Option 2 of Code List representation, these code lists are represented as separate .gc file in genericode format.
The values of the code lists/enumerations can be changed or new ones added as required.
NOTE: The code list/enumeration values for different code/enumeration lists that are provided as part of the specifications are not complete. They only provide sample values (and in most case no values) and it is up to the end users to customise them to meet their data exchange requirements if the default values are incomplete, not appropriate or over kill
In the example below, we use Identifier element of xPIL.xsd. The default values provided by CIQ Specification for Identifier type’s enumeration are given below. The user might want to restrict these values. So, the user can customise the code list for Identifier types by making the PartyIdentifierTypeEnumeration with the required values as shown in the table below.
|
Default values for “PartyIdentifierTypeList” Code List |
Customised values |
|
TaxID |
TaxID |
|
CompanyID |
|
|
NationalID |
|
|
RegistrationID |
|
This level of flexibility allows some customisation of the schema through changing the code list/enumerations only, without changing the basic structure of the schema. It is important to ensure that all schema users involved in data exchange use the same cod list/enumerations for interoperability to be successful. This has to be negotiated between the data exchange parties and a proper governance process SHOULD be in place to manage this process.
Any changes to the Party Entity schema (xPIL.xsd) are likely to break the compatibility one way or another.
It MAY be possible that an XML fragment created for the original schema is invalid for the altered schema or vice versa. This issue needs to be considered before making any changes to the schema that could break the compatibility.
The other approach to customise the CIQ party schema (xPIL.xsd) without touching it is by using SVVGM. In this approach, one can use Schematron patterns to define assertion rules to customise party schema without touching or modifying it. For example, it is possible to customise party schema to restrict the use of party entities (elements and attributes) that are not required for a specific application. These entities can be restricted using Schematron based assertion rules.
NOTE: The business rules used to constraint CIQ party schema SHOULD be agreed by all the parties that are involved in data exchange of CIQ based party data to ensure interoperability and the rules SHOULD be governed.
CIQ Specifications comes with two types of entity schemas (xNL.xsd, xAL.xsd, xPIL.xsd, and xNAL.xsd) based on the type of code lists/enumerations used. The types of code lists/enumerations options used are:
Option1 (Default): All code lists for an entity represented using XML schema (in one file) and “included” in the appropriate entity schema (xNL-types.xsd, xAL-types.xsd, xNAL-types.xsd, and xPIL-types.xsd).
Option 2: Code Lists represented using Genericode structure of OASIS Codelist TC. Each enumeration list in option 1 is a separate “.gc” file in this option.
Following are the XML schema files provided as default in CIQ Specifications package for Option 1:
· xNL.xsd
· xNL-types.xsd (13 Default Code Lists defined for xNL)
· xAL.xsd
· xAL-types.xsd (32 Default Code Lists defined for xAL)
· xPIL.xsd
· xPIL-types.xsd (60 Default Code Lists defined for xPIL)
· xNAL.xsd
· xNAL-types.xsd (2 Default Code List defined for xNAL)
· CommonTypes.xsd (2 Default Code Lists defined for Common Type for all entities)
· xlink-2003-12-21.xsd
The relationship between the different XML Schemas for Option 1 is shown in the following diagram:

Following are the files provided as default in CIQ Specifications package for Option 2:
· xNL.xsd
· xAL.xsd
· xPIL.xsd
· xNAL.xsd
· CommonTypes.xsd
· xlink-2003-12-21.xsd
No *-types.xsd files exist in Option 2 as all the code lists are defined as genericode files.
The relationship between the different schemas for Option 2 is shown in the following figure. As you can see, the enumeration list XML schemas do not exist. Instead, each CIQ entity (Name, Address, and Party) has a set of genericode based Code List files (.gc).

12 default genericode based code list files with .gc extension. Each enumeration list in Option 1 is defined as a separate file in Option 2.
32 default genericode based code list files with .gc extension. Each enumeration list in Option 1 is defined as a separate file in Option 2.
2 default genericode based code list files with .gc extension. The enumeration list in Option 1 is defined as a separate file in Option 2.
54 default genericode based code list files with .gc extension. Each enumeration list in Option 1 is defined as a separate file in Option 2.
2 default genericode based code list files with .gc extension.
Both the types of entity schemas (for option 1 and option 2) use the same namespaces to ensure that the XML instance documents generated from any of these two options are compatible with both types of CIQ entity XML schemas.
The key difference between the two types of CIQ entity schemas (Option 1 and Option 2) are the additional metadata information for information item values in XML instances for Option 2. This metadata information is defined as OPTIONAL attributes. It is not mandatory to have instance level metadata, but having it allows an instance to disambiguate a code value that might be the same value from two different lists. An application interpreting a given information item that has different values from different lists MAY need the user to specify some or the entire list metadata from which the value is found, especially if the value is ambiguous.
Four types metadata attributes are used in Option 2 entity schema attributes that reference code lists and they are:
· Ref – corresponds to genericode <ShortName> reference
· Ver – corresponds to genericode <Version> version of the file
· URI – corresponds to genericode <CanonicalUri> abstract identifier for all versions of the code list
· VerURI – corresponds to genericode <CanonicalVersionUri> abstract identifier for this version of the code list
For detailed explanation of metadata information, read SVVGM document (http://www.oasis-open.org/committees/document.php?document_id=21324)
The figure below shows “PersonName” element in Option 1 (using xNL-types.xsd for all Name entity associated code lists) of xNL.xsd:

The figure below shows PersonName element in Option 2 (using genericode for Name entity associated code lists) of xNL.xsd with metadata information for genericode based code lists:
|
|


XML document instances that conform to CIQ XML schemas of Option 1 SHOULD validate against the CIQ XML schemas of Option 2 without any changes to the XML document. This MAY not true vice versa as Option 2 CIQ XML schemas provide “metadata attributes” to support genericode and these attributes MAY be defined in the XML document instance. If these attributes are not defined in the XML document instance, then validation of the XML document instance against the CIQ XML Schemas of Option 1 SHOULD be successful.
User MUST use Option 1 or Option 2, but MUST NOT use both at the same time. The choice of the Option to use is entirely dependent on user specific requirements.
OASIS CIQ TC defines data/information interoperability as follows:
“Getting the right data to the right place at the right time in the right format and in the right context”
It is the view of the CIQ committee that to enable interoperability of data/information between parties, the best solution is to parse the data elements into its atomic elements thereby preserving the semantics and quality of data. By this way the parties involved in data exchange will be in the best position to understand the semantics and quality of data thereby minimising interoperability issues. How the data will be exchanged between parties, whether in parsed or unparsed structure, must be negotiated between the parties to enable interoperability.
One cannot expect interoperability to occur automatically without some sort of negotiation between parties (e.g. Information Exchange Agreement, whether internal or external to an organisation) involved in data exchange. Once information exchange agreements between parties are in place, then the data/information exchange process can be automated. Moreover, the entire information exchange and interoperability process SHOULD be managed through an effective governance process which SHOULD involve all the parties involved in the information exchange process. This enables effective and efficient management of any change to the information exchange process in the future.
We at OASIS CIQ TC strongly believe in the following “Data Interoperability Success Formula”:
Data Interoperability = Open Data Architecture + Data Integration + Data Quality + Data Standards + Data Semantics + Data Governance
All components on the right hand side of the above formula are important for successful data interoperability. The term “Open” used here indicates artifacts that are independent of any proprietary solution (e.g. open industry artifacts or artifacts that are open within an enterprise).
To ensure interoperability of CIQ represented data/information between applications/business systems (whether internal to the organisation or external to the organisation) it is strongly advised that an information exchange agreement/specification for CIQ SHOULD is in place. This agreement/specification SHOULD outline in detail the customisation of CIQ specifications.
Following are the features of CIQ specifications that assist in customisation of the specifications to meet specific application or data exchange requirements, and the details of customisation SHOULD be documented and agreed (if involving more than one party in data exchange) at application/system design time to enable automating interoperability of information/data represented using CIQ specifications at application/system run time:
· List of all elements of CIQ XML Schemas that SHOULD be used in the exchange. This includes details of which elements are mandatory and which elements are OPTIONAL
· List of all attributes of CIQ XML Schemas that SHOULD be used in the exchange. This includes details of which attributes are mandatory and which attributes are OPTIONAL
· The approach that will be used for Code Lists (Option 1 or Option 2)
· The code list values that SHOULD be used for each CIQ code lists. This includes updating the default XML Schemas for code lists (Option 1) with the values to be used and updating the default genericode based code lists (Option 2) with the values to be used. These code list files SHOULD then be implemented by all applications/systems involved in data exchange. If genericode based code list approach (Option 2) is used, then the XSLTs for value validation SHOULD be generated and implemented by all applications/systems involved in data exchange.
· Whether xLink or Key Reference SHOULD be used to reference party, name or address, and the details
· Whether XML schema SHOULD be extended by using new attributes from a non-target namespace and if so, details of the additional attributes
· Whether business rules SHOULD be defined to constrain the CIQ XML schemas and if so, details of the business rules that SHOULD be implemented consistently by all applications/systems involved in data exchange
Once the agreement is implemented, it is vital that the agreement SHOULD be governed through a governance process to manage change effectively and efficiently. All parties involved in the data exchange process SHOULD be key stakeholders of the governance process.
The keywords "MUST", "MUST NOT", "SHOULD", "SHOULD NOT", “MAY” and "OPTIONAL" interpreted as described in [RFC2119] are used as the conformance clauses throughout this document.
Implementation of CIQ Specifications namely the XML Schemas (xNL.xsd, xAL.xsd, xNAL.xsd, and xPIL.xsd) MUST conform to the specifications if the implementation conforms to as stated in section 3.12.
Implementation of CIQ Specifications namely the XML Schemas (xNL.xsd, xAL.xsd, xNAL.xsd, and xPIL.xsd) by extending them MUST conform as stated in section 3.9.
Customisation of the Code List XML Schemas (xNL-types.xsd, xAL-types.xsd, xNAL-types.xsd, and xPIL-types.xsd) using Option 1 MUST be well formed. Changes to the default values provided as part of the specifications is OPTIONAL and MAY be modified by the user.
Implementation of CIQ Specifications between two or more applications/systems or parties helps achieve interoperability if the implementation conforms to using the agreed conformance clauses as defined in sections 9.1.3.1, 9.1.3.2, 9.1.3.3, 9.1.3.4, 9.1.3.5, and 9.1.3.6.
Implementation of elements and attributes of CIQ XML Schema enables interoperability if the following conditions are agreed by two or more parties involved in data exchange and are met:
1. The OPTIONAL elements in the XML Schema that SHOULD be used for implementation and the OPTIONAL elements in the XML Schema that SHOULD be ignored. See section 8.2.
2. The OPTIONAL attributes in the XML Schema that SHOULD be used for implementation and the OPTIONAL attributes in the XML Schema that SHOULD be ignored. See section 8.2 .
Implementation of the CIQ schema by extending it SHOULD be agreed and managed between two or more parties involved in the data exchange and MUST be conformed to in order to achieve interoperability as stated in section 3.9.
Implementation of a Code List approach SHOULD be agreed and conformance to the selected approach between two or more parties involved in the data exchange MUST be achieved in order to ensure interoperability and this is stated in section 3.4.
Implementation of the Code List values SHOULD be agreed between two or more parties involved in the data exchange and MUST be conformed to as agreed in order to ensure interoperability as stated in section 3.4.
Customisation of the schema SHOULD be achieved by the following ways:
1. Using Code List values
2. Defining new business rules to constraint the schema
Implementation of the above approaches SHOULD be agreed between two or more parties involved in the data exchange and MUST be conformed to in order to achieve interoperability as stated in section 3.13.
Implementation and conformance of the implementation to the agreed Data/Information Exchange Agreement between two or more parties involved in the data exchange MUST be achieved to ensure interoperability as stated in section 8.2.
Although, all schema files are fully documented using XML Schema annotations it is not always convenient to browse the schema itself. This specification is accompanied by a set of HTML files auto generated by XML Spy. Note that not all information captured in the schema annotation tags is in the HTML documentation.
Several examples of instance XML documents for name, address and party schemas are provided as XML files. The examples are informative and demonstrate the application of this Technical Specification.
The example files and their content are being constantly improved and updated on no particular schedule.
OASIS CIQ TC is open in the way it conducts its business. We welcome contributions from public in any form. Please, use “Send A Comment” feature on CIQ TC home page (http://www.oasis-open.org/committees/tc_home.php?wg_abbrev=ciq) to tell us about:
· errors, omissions, misspellings in this specification, schemas or examples
· your opinion in the form of criticisms, suggestions, comments, etc
· willingness to contribute to the work of CIQ TC by becoming a member of the TC
· willingness to contribute indirectly to the work of CIQ TC
· provision of sample data that can be used to test the specifications
· implementation experience
· etc.
The following individuals have participated in the creation of version 3.0 of CIQ specifications and are gratefully acknowledged:
Participants:
|
George Farkas |
XBI Software, Inc |
Member, CIQ TC |
|
John Glaubitz |
Vertex, Inc |
Voting Member, CIQ TC |
|
Hidajet Hasimbegovic |
Individual |
Voting Member, CIQ TC |
|
Robert James |
Individual |
Former Member, CIQ TC |
|
Ram Kumar |
Individual |
Chair and Voting Member, CIQ TC |
|
Graham Lobsey |
Individual |
Voting Member, CIQ TC |
|
Joe Lubenow |
Individual |
Voting Member, CIQ TC |
|
Mark Meadows |
Microsoft Corporation |
Former Member, CIQ TC |
|
John Putman |
Individual |
Former Member, CIQ TC |
|
Michael Roytman |
Vertex, Inc |
Voting Member, CIQ TC |
|
Colin Wallis |
New Zealand Government |
Voting Member, CIQ TC |
|
David Webber |
Individual |
Voting Member, CIQ TC |
|
Fulton Wilcox |
Colts Neck Solutions LLC |
Member, CIQ TC |
|
Max Voskob |
Individual |
Former Member, CIQ TC |
OASIS CIQ Technical Committee (TC) sincerely thanks the public (this includes other standard groups, organisations and end users) for their continuous feedback and support that helps the TC to work toward improving the CIQ specifications.
Special thanks to Mr.Ken Holman, Chair of OASIS Code List TC (http://www.oasis-open.org/committees/tc_home.php?wg_abbrev=codelist) for his support, guidance and genericode implementation assistance to the TC in releasing the OASIS Code List version of CIQ V3.0 XML Schemas.
Special thanks to Mr.Hugh Wallis, Director of Standards Development of extensible Business Reporting Language (xBRL) International Standards Group (http://www.xbrl.org) for working closely with the CIQ TC in jointly implementing W3C xLink specification that is now used by both xBRL and CIQ Specifications to enable interoperability between the two specifications.
Special thanks to Mr.Carl Reed, Chief Technology Officer of Open Geospatial Consortium (OGC – http://www.opengeospatial.org) for his guidance and assistance to the TC in referencing the work of OGC on GeoRSS and Geo-Coordinates for addresses/locations as part of CIQ Address Specifications.
OASIS CIQ TC also acknowledges the contributions from other former members of the TC since its inception in 2000.
CIQ TC Specifications (includes documents, schemas and examples1 and 2) are free of any Intellectual Property Rights, Patents, Licenses or Royalties. Public is free to download and implement the specifications free of charge.
1xAL-AustralianAddresses.xml
Address examples come from AS/NZ 4819:2003 standard of Standards Australia and are subject to copyright
2xAL-InternationalAddresses.xml
Address examples come from a variety of sources including Universal Postal Union (UPU) website and the UPU address examples are subject to copyright.
xLink-2003-12-31.xsd
This schema was provided by the xBRL group in December 2006.
|
Revision |
Date |
Editor |
Changes Made |
|
V3.0 PRD 01 |
13 April 2006 |
Ram Kumar and Max Voskob |
Prepared 60 days public review draft from Committee Draft 01 |
|
V3.0 PRD 02 |
15 June 2007 |
Ram Kumar |
Prepared second round of 60 days public review draft from Committee Draft 02 by including all public review comments from PRD 01. Also included is implementation of OASIS Code list specification |
|
V3.0 PRD 02 R1 |
18 September 2007 |
Ram Kumar |
Inclusion of comments from Public Review 02 |