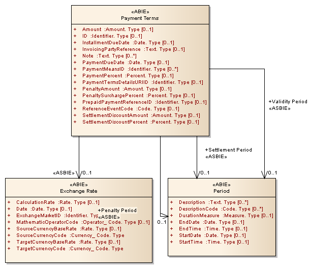
Payment Terms : Class diagram
Created:
1/05/2013 3:16:49 PM
Modified:
1/05/2013 3:17:36 PM
Project:
Author:
Administrator
Version:
1.0
Advanced:
ID:
{44CA9F82-9136-4ef0-B9A9-12ABE53A06F8}