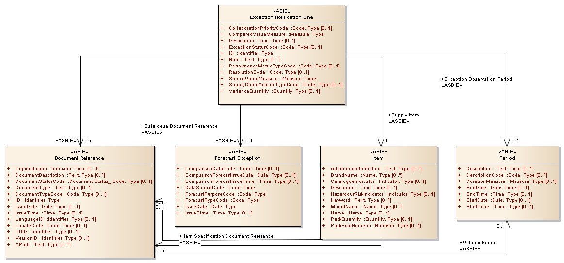
Exception Notification Line : Class diagram
Created:
1/05/2013 11:35:20 AM
Modified:
1/05/2013 11:36:41 AM
Project:
Author:
Administrator
Version:
1.0
Advanced:
ID:
{131AF881-A080-4771-9867-27D32FD5023F}