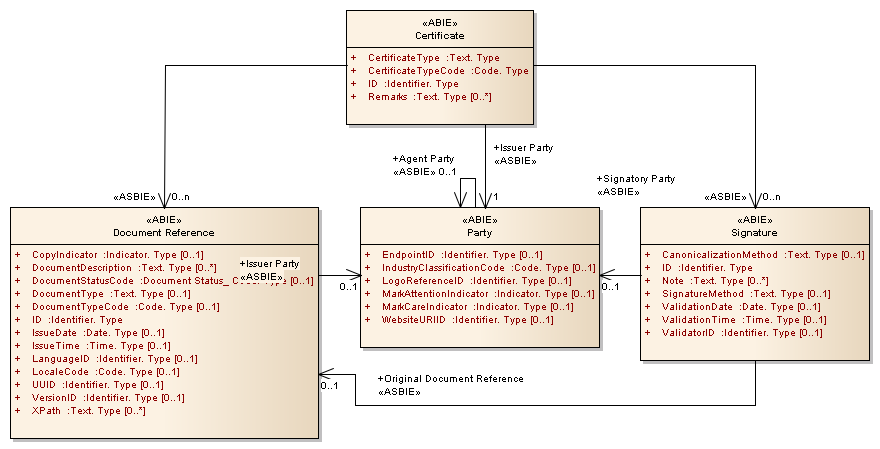
Certificate : Class diagram
Created:
30/04/2013 7:58:06 PM
Modified:
30/04/2013 8:03:08 PM
Project:
Author:
Administrator
Version:
1.0
Advanced:
ID:
{75D837E2-B935-4963-9AF8-EB39D7C3CE53}